HAL AES use cases

Starting an AES Process in Polling Mode

@startuml

' To add a number by line

'autonumber



' Fix order of each column

== Initialization ==



"User Application"->"System" : HAL_Init()



note right: **  Configure the Flash prefetch, the time base source and the NVIC **



"System" --> "User Application": hal status : HAL_OK or HAL_ERROR



note right: ** Return **



"User Application"->"System" : Configure system clock



"System" --> "User Application"



"User Application"->"HAL AES Driver" : HAL_AES_Init()



note right: Initialize the AES handle and associate an instance \nThe AES clock is enabled by the driver when USE_HAL_AES_CLK_ENABLE_MODEL is set to HAL_CLK_ENABLE_PERIPH_ONLY \nOtherwise it can be enabled outside the driver using RCC APIs



"HAL AES Driver" --> "User Application" : hal status : HAL_OK or HAL_INVALID_PARAM



note right: ** Return **



== Configuration ==

"User Application"->"HAL AES Driver" : HAL_AES_ECB_SetConfig \n or HAL_AES_CBC_SetConfig \n or HAL_AES_CTR_SetConfig \n or HAL_AES_GCM_GMAC_SetConfig \n or HAL_AES_CCM_SetConfig



note right: ** Configure the AES/SAES (SAES only with ECB/CBC) peripheral with the user parameters **



"HAL AES Driver" --> "User Application" : hal status : HAL_OK or HAL_INVALID_PARAM

note right: ** Return **

"User Application"->"HAL AES Driver" : HAL_AES_SetNormalKey \n or HAL_AES_SetHWKey(SAES ONLY)

note right: ** Configure the AES/SAES key **



"HAL AES Driver" --> "User Application" : hal status : HAL_OK or HAL_INVALID_PARAM



note right: ** Return **



== Process : Polling mode ==



"User Application"->"HAL AES Driver" :  HAL_AES_Encrypt() \nHAL_AES_Decrypt()

note right: ** AES/SAES computation completed **





"HAL AES Driver" --> "User Application": HAL_OK \nHAL_INVALID_PARAM \nHAL_BUSY \nHAL_TIMEOUT



note right: ** return **



@enduml

Functions called:

Starting an AES Process in IT Mode

@startuml

' To add a number by line

'autonumber



' Fix order of each column

== Initialization ==



== Configuration ==



== Process : Interrupt mode ==



"User Application"->"HAL AES Driver" :  HAL_AES_Encrypt_IT() \nor HAL_AES_Decrypt_IT()



"HAL AES Driver"<-"NVIC" : HAL_AES_IRQHandler()

note right: ** AES/SAES computation completed **



"HAL AES Driver" --> "User Application": HAL_AES_InCpltCallback() \n HAL_AES_OutCpltCallback



"HAL AES Driver"<-"NVIC" : HAL_AES_IRQHandler()

note right: ** Or AES/SAES error occured **



"HAL AES Driver" --> "User Application": HAL_AES_ErrorCallback()



@enduml

Functions called:

Starting an AES Process in DMA Mode

@startuml

' To add a number by line

'autonumber



' Fix order of each column

== Initialization ==



"User Application"->"System" : HAL_Init()



note right: **  Configure the Flash prefetch, the time base source and the NVIC **



"System" --> "User Application": hal status : HAL_OK or HAL_ERROR



note right: ** Return **



"User Application"->"System" : Configure system clock



"System" --> "User Application"



"User Application"->"HAL AES Driver" : HAL_AES_Init()



note right: Initialize the AES handle and associate an instance \nThe AES clock is enabled by the driver when USE_HAL_AES_CLK_ENABLE_MODEL is set to HAL_CLK_ENABLE_PERIPH_ONLY \nOtherwise it can be enabled outside the driver using RCC APIs



"HAL AES Driver" --> "User Application" : hal status : HAL_OK or HAL_INVALID_PARAM



note right: ** Return **



"User Application"->"HAL AES Driver" : HAL_AES_SetInDMA()

note right: ** Link In DMA handle to AES handle **

"HAL AES Driver" --> "User Application"

"User Application"->"HAL AES Driver" : HAL_AES_SetOutDMA()

note right: ** Link Out DMA handle to AES handle **

"HAL AES Driver" --> "User Application"



== Configuration ==



== Process : DMA mode ==



"User Application"->"HAL AES Driver" :  HAL_AES_Encrypt_DMA() \nor HAL_AES_Decrypt_DMA()



"HAL DMA Driver"<-"NVIC" : HAL_DMA_IRQHandler(&hdma)



"HAL DMA Driver"->"HAL AES Driver" : DMA transfer complete



"HAL AES Driver" --> "User Application": HAL_AES_InCpltCallback() \n HAL_AES_OutCpltCallback



"HAL DMA Driver"<-"NVIC" : HAL_DMA_IRQHandler(&hdma)



"HAL DMA Driver"->"HAL AES Driver" : Or DMA error occured



"HAL AES Driver" --> "User Application": HAL_AES_ErrorCallback()



@enduml

Functions called:

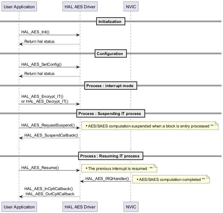
Suspending an AES Process in IT Mode then Resuming It

@startuml

' To add a number by line

'autonumber



' Fix order of each column

== Initialization ==



"User Application"->"HAL AES Driver" : HAL_AES_Init()

"HAL AES Driver" --> "User Application" : Return hal status



== Configuration ==

"User Application"->"HAL AES Driver" : HAL_AES_SetConfig()

"HAL AES Driver" --> "User Application" : Return hal status

== Process : interrupt mode ==



"User Application"->"HAL AES Driver" :  HAL_AES_Encrypt_IT() \nor HAL_AES_Decrypt_IT()



== Process : Suspending IT process ==



"User Application"->"HAL AES Driver" :  HAL_AES_RequestSuspend()



note right: ** AES/SAES computation suspended when a block is entiry processed **



"HAL AES Driver" --> "User Application": HAL_AES_SuspendCallback()



...



== Process : Resuming IT process ==



"User Application"->"HAL AES Driver" :  HAL_AES_Resume()

note right: ** The previous interrupt is resumed  **



"HAL AES Driver"<-"NVIC" : HAL_AES_IRQHandler()

note right: ** AES/SAES computation completed **

"HAL AES Driver" --> "User Application": HAL_AES_InCpltCallback() \n HAL_AES_OutCpltCallback



@enduml

Functions called:

Suspending an AES Process in IT Mode to Start Another AES Process with a Different Configuration

@startuml

' To add a number by line

'autonumber



' Fix order of each column

== First Process AES Initialization ==

"User Application"->"HAL AES Driver" : HAL_AES_Init()

"HAL AES Driver" --> "User Application" : Return hal status



== Configuration ==

"User Application"->"HAL AES Driver" : HAL_AES_SetConfig()

"HAL AES Driver" --> "User Application" : Return hal status



== First Process : interrupt mode ==



"User Application"->"HAL AES Driver" :  HAL_AES_Encrypt_IT() \nor HAL_AES_Decrypt_IT()



== First process Suspending ==



"User Application"->"HAL AES Driver" :  HAL_AES_RequestSuspend()

note right: ** AES/SAES computation suspended when a block is entiry processed **

"HAL AES Driver" --> "User Application": HAL_AES_SuspendCallback()



"User Application"->"HAL AES Driver" : HAL_AES_SaveContext()

note right: ** AES/SAES context saved **

== New process Configuration ==

"User Application"->"HAL AES Driver" : HAL_AES_SetConfig()

"HAL AES Driver" --> "User Application" : Return hal status

== New process Starting ==

"User Application"->"HAL AES Driver" :  HAL_AES_Encrypt() \nor HAL_AES_Decrypt()

note right: ** AES/SAES computation completed **

"HAL AES Driver" --> "User Application": HAL_OK \nHAL_INVALID_PARAM \nHAL_BUSY \nHAL_TIMEOUT



== Process : Resuming the previous process ==



"User Application"->"HAL AES Driver" :  HAL_AES_RestoreContext()



"User Application"->"HAL AES Driver" :  HAL_AES_Resume()

note right: ** The previous interrupt is resumed  **



"HAL AES Driver"<-"NVIC" : HAL_AES_IRQHandler()

note right: ** AES/SAES computation completed **



"HAL AES Driver" --> "User Application": HAL_AES_InCpltCallback() \n HAL_AES_OutCpltCallback



@enduml

Functions called:

Start an AES Process in Polling Mode to Generate a TAG

@startuml

' To add a number by line

'autonumber



' Fix order of each column

== Initialization ==



== Configuration ==



== Process : Polling mode: Encryption, Decryption and TAG generation ==



"User Application"->"HAL AES Driver" :  HAL_AES_Encrypt()

note right: ** AES computation completed **

"HAL AES Driver" --> "User Application": HAL_OK \nHAL_INVALID_PARAM \nHAL_BUSY \nHAL_TIMEOUT



note right: ** return **



"User Application"->"HAL AES Driver" :  HAL_AES_GCM_GMAC_GenerateAuthTAG() \nor HAL_AES_CCM_GenerateAuthTAG()



note right: ** AES tag generated **



"HAL AES Driver" --> "User Application": HAL_OK \nHAL_INVALID_PARAM \nHAL_BUSY \nHAL_TIMEOUT



note right: ** return **



"User Application"->"HAL AES Driver" :  HAL_AES_Decrypt()



note right: ** AES computation completed **

"HAL AES Driver" --> "User Application": HAL_OK \nHAL_INVALID_PARAM \nHAL_BUSY \nHAL_TIMEOUT



note right: ** return **



@enduml

Functions called:

Start an AES Process to Share a Key

@startuml

' To add a number by line

'autonumber



' Fix order of each column

== SAES Initialization ==



"User Application"->"HAL AES Driver:SAES Instance" : HAL_AES_Init()

"HAL AES Driver:SAES Instance" --> "User Application" : hal status : HAL_OK or HAL_INVALID_PARAM

note right: ** Return **

...



== SAES Configuration ==

"User Application"->"HAL AES Driver:SAES Instance" : HAL_AES_ECB_SetConfig() \n or HAL_AES_CBC_SetConfig



note right: ** Configure the SAES peripheral with the user parameters **



"HAL AES Driver:SAES Instance" --> "User Application" : hal status : HAL_OK or HAL_INVALID_PARAM

note right: ** Return **



...



== SAES Key processing ==

"User Application"->"HAL AES Driver:SAES Instance" : HAL_AES_EncryptSharedKey()

note right: ** Encrypt SAES user key with HW private key **

"HAL AES Driver:SAES Instance" --> "User Application" : hal status : HAL_OK or HAL_INVALID_PARAM or HAL_BUSY or HAL_ERROR or HAL_TIMEOUT

note right: ** Return **

...



"User Application"->"HAL AES Driver:SAES Instance" : HAL_AES_DecryptSharedKey()

note right: ** Decrypt SAES user key with the same HW private key to load it in AES registers without being exposed **

"HAL AES Driver:SAES Instance" --> "User Application" : hal status : HAL_OK or HAL_INVALID_PARAM or HAL_BUSY or HAL_ERROR or HAL_TIMEOUT

note right: ** Return **

...

...



== AES Initialization ==

"User Application"->"HAL AES Driver:AES Instance" : HAL_AES_Init()

"HAL AES Driver:AES Instance" --> "User Application" : hal status : HAL_OK or HAL_INVALID_PARAM

note right: ** Return **

...



== AES Configuration ==

"User Application"->"HAL AES Driver:AES Instance" : HAL_AES_ECB_SetConfig() \n or HAL_AES_CBC_SetConfig \n or HAL_AES_CTR_SetConfig \n or HAL_AES_GCM_GMAC_SetConfig \n or HAL_AES_CCM_SetConfig



note right: ** Configure the AES peripheral with the user parameters **



"HAL AES Driver:AES Instance" --> "User Application" : hal status : HAL_OK or HAL_INVALID_PARAM



note right: ** Return **



"User Application"->"HAL AES Driver:AES Instance" : HAL_AES_SetSharedKey()



note right: ** Sharing the key from SAES **



"HAL AES Driver:AES Instance" --> "User Application" : hal status : HAL_OK or HAL_INVALID_PARAM



note right: ** Return **



== AES Process : Polling mode ==



"User Application"->"HAL AES Driver:AES Instance" :  HAL_AES_Encrypt() \nor HAL_AES_Decrypt()



note right: ** AES computation completed **



"HAL AES Driver:AES Instance" --> "User Application": HAL_OK \nHAL_INVALID_PARAM \nHAL_BUSY \nHAL_TIMEOUT



note right: ** return **



@enduml

Functions called:

Start an AES Process to Wrap/Unwrap a Shared Key

@startuml

' To add a number by line

'autonumber



' Fix order of each column

== SAES Initialization ==



== SAES Configuration ==



"User Application"->"HAL AES Driver" :HAL_AES_ECB_SetConfig \n or HAL_AES_CBC_SetConfig

note right: ** Configure the SAES peripheral with the user parameters **



"HAL AES Driver" --> "User Application" : hal status : HAL_OK or HAL_INVALID_PARAM



note right: ** Return **



== SAES Process : Encrypt application key with HW private key==

"User Application"->"HAL AES Driver" : HAL_AES_WrapKey()



== Process : Decrypt wraped key to load it immediately in AES/SAES key registers without being exposed ==

"User Application"->"HAL AES Driver" : HAL_AES_UnwrapKey()



== Process : Polling mode ==



"User Application"->"HAL AES Driver" :  HAL_AES_Encrypt() \n or HAL_AES_Decrypt()



note right: ** AES/SAES computation completed **



"HAL AES Driver" --> "User Application": HAL_OK \nHAL_INVALID_PARAM \nHAL_BUSY \nHAL_TIMEOUT



note right: ** return **



@enduml

Functions called: