HAL CRS Use Cases

CRS in Polling mode

@startuml



skinparam sequenceMessageAlign center



"User Application"->"Driver CRS" : HAL_CRS_Init()

"Driver CRS" -[#Green]-> "User Application" : return HAL_OK



group Optional

"User Application"->"Driver CRS" : HAL_CRS_SetConfig()

rnote over "Driver CRS"

If not called, the default configuration is applied.

endrnote

"Driver CRS" -[#Green]-> "User Application" : return HAL_OK

end



"User Application"->"Driver CRS" : HAL_CRS_StartSync()

"Driver CRS" -[#Green]-> "User Application" : return HAL_OK



group Optional

"User Application"->"Driver CRS" : HAL_CRS_EnableAutoTrimming()

"Driver CRS" -[#Green]-> "User Application" : return HAL_OK

end



group Loop

"User Application"->"Driver CRS" : HAL_CRS_PollForSync(timeout)

"Driver CRS" -[#Green]-> "User Application" : return HAL_OK

end



group Optional

"User Application"->"Driver CRS" : HAL_CRS_DisableAutoTrimming()

"Driver CRS" -[#Green]-> "User Application" : return HAL_OK



"User Application"->"Driver CRS" : HAL_CRS_StopSync()

"Driver CRS" -[#Green]-> "User Application" : return HAL_OK



"User Application"->"Driver CRS" : HAL_CRS_DeInit()

"Driver CRS" --> "User Application"

end



@enduml

Called functions:

CRS Software Synchronization

@startuml



skinparam sequenceMessageAlign center



rnote over "System"

Activate SysTick

endrnote



"User Application"->"Driver CRS" : HAL_CRS_Init()

"Driver CRS" -[#Green]-> "User Application" : return HAL_OK



"SYSTICK_IRQHandler" <[#Orange]- : SYSTICK interrupt



"SYSTICK_IRQHandler" -[#Orange]> "System" : HAL_CORTEX_SYSTICK_IRQHandler()



"User Application"->"Driver CRS" : HAL_CRS_GenerateSoftwareSync()

"Driver CRS" --> "User Application"





@enduml

Called functions:

CRS in Polling mode with Synchronization Error

@startuml



skinparam sequenceMessageAlign center



"User Application"->"Driver CRS" : HAL_CRS_Init()

"Driver CRS" -[#Green]-> "User Application" : return HAL_OK



group Optional

"User Application"->"Driver CRS" : HAL_CRS_SetConfig()

"Driver CRS" -[#Green]-> "User Application" : return HAL_OK

end



"User Application"->"Driver CRS" : HAL_CRS_StartSync()

"Driver CRS" -[#Green]-> "User Application" : return HAL_OK



"User Application"->"Driver CRS" : HAL_CRS_PollForSync(timeout)

"Driver CRS" -[#Red]-> "User Application" : return HAL_ERROR



"User Application"->"Driver CRS" : HAL_CRS_GetLastErrorCodes()

"Driver CRS" -[#Red]-> "User Application" : return HAL_CRS_ERROR_SYNC_ERROR



"User Application"->"Driver CRS" : HAL_CRS_GetFrequencyErrorInfo()

"Driver CRS" --> "User Application"



"User Application"->"Driver CRS" : HAL_CRS_StopSync()

"Driver CRS" -[#Green]-> "User Application" : return HAL_OK



"User Application"->"Driver CRS" : HAL_CRS_SetConfig()

rnote over "User Application"

Adjust the source synchronization

endrnote

"Driver CRS" -[#Green]-> "User Application" : return HAL_OK



"User Application"->"Driver CRS" : HAL_CRS_StartSync()

"Driver CRS" -[#Green]-> "User Application" : return HAL_OK



group Loop

"User Application"->"Driver CRS" : HAL_CRS_PollForSync(timeout)

"Driver CRS" -[#Green]-> "User Application" : return HAL_OK

end



@enduml

Called functions:

CRS in Interrupt mode with SYNC event OK interrupt

@startuml



skinparam sequenceMessageAlign center



"User Application"->"Driver CRS" : HAL_CRS_Init()

"Driver CRS" -[#Green]-> "User Application" : return HAL_OK



rnote over "User Application"

The user can choose Option 1 or Option 2 or nothing.

endrnote



group Option 1 [USE REGISTER CALLBACKS]

"User Application" ->  "Driver CRS" : HAL_CRS_RegisterSyncOkCallback(myCRS_SyncOkCallback)

"Driver CRS" -[#Green]-> "User Application" : return HAL_OK

end



group Optional

"User Application"->"Driver CRS" : HAL_CRS_SetConfig()

"Driver CRS" --[#Green]> "User Application" : return HAL_OK

end



"User Application"->"Driver CRS" : HAL_CRS_StartSync_IT()

"Driver CRS" --[#Green]> "User Application" : return HAL_OK



"CRS_IRQHandler" <[#Orange]- : CRS SYNC event OK interrupt



"CRS_IRQHandler" -[#Orange]> "Driver CRS" : HAL_CRS_IRQHandler()



group Option 1 [USE REGISTER CALLBACKS]

"Driver CRS" -> "User Application" : myCRS_SyncOkCallback()

"User Application" --> "Driver CRS"

end



group Option 2 [USE OVERRIDDEN WEAK CALLBACKS]

"Driver CRS" -> "User Application" : HAL_CRS_SyncOkCallback()

"User Application" --> "Driver CRS"

end



@enduml

Called functions:

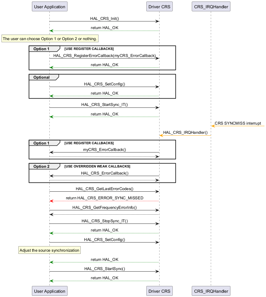
CRS in Interrupt mode with synchronization missed interrupt

@startuml



skinparam sequenceMessageAlign center



skinparam sequenceMessageAlign center



"User Application"->"Driver CRS" : HAL_CRS_Init()

"Driver CRS" -[#Green]-> "User Application" : return HAL_OK



rnote over "User Application"

The user can choose Option 1 or Option 2 or nothing.

endrnote



group Option 1 [USE REGISTER CALLBACKS]

"User Application" ->  "Driver CRS" : HAL_CRS_RegisterErrorCallback(myCRS_ErrorCallback)

"Driver CRS" -[#Green]-> "User Application" : return HAL_OK

end



group Optional

"User Application"->"Driver CRS" : HAL_CRS_SetConfig()

"Driver CRS" --[#Green]> "User Application" : return HAL_OK

end



"User Application"->"Driver CRS" : HAL_CRS_StartSync_IT()

"Driver CRS" --[#Green]> "User Application" : return HAL_OK



"CRS_IRQHandler" <[#Orange]- : CRS SYNCMISS interrupt



"CRS_IRQHandler" -[#Orange]> "Driver CRS" : HAL_CRS_IRQHandler()



group Option 1 [USE REGISTER CALLBACKS]

"Driver CRS" -> "User Application" : myCRS_ErrorCallback()

"User Application" --> "Driver CRS"

end



group Option 2 [USE OVERRIDDEN WEAK CALLBACKS]

"Driver CRS" -> "User Application" : HAL_CRS_ErrorCallback()

"User Application" --> "Driver CRS"

end



"User Application"->"Driver CRS" : HAL_CRS_GetLastErrorCodes()

"Driver CRS" -[#Red]-> "User Application" : return HAL_CRS_ERROR_SYNC_MISSED



"User Application"->"Driver CRS" : HAL_CRS_GetFrequencyErrorInfo()

"Driver CRS" --> "User Application"



"User Application"->"Driver CRS" : HAL_CRS_StopSync_IT()

"Driver CRS" -[#Green]-> "User Application" : return HAL_OK



"User Application"->"Driver CRS" : HAL_CRS_SetConfig()

rnote over "User Application"

Adjust the source synchronization

endrnote

"Driver CRS" -[#Green]-> "User Application" : return HAL_OK



"User Application"->"Driver CRS" : HAL_CRS_StartSync()

"Driver CRS" -[#Green]-> "User Application" : return HAL_OK



@enduml

Called functions: