HAL DAC Use Cases

Prerequisite

@startuml



title

  <font color=blue> Prerequisite for initialization



end title



participant "User application" as user

participant "DAC driver"       as dac

participant "System driver"    as system



==Prerequisite==

user -> system : HAL_Init

note right: Reset of all peripherals, initializes the Flash interface and the Systick.

system --> user

user -> system : SystemClock_Config()

note right: Configure the system clock

system --> user

== DAC is ready for initialization ==



@enduml

DAC Initialization

@startuml



title

  <font color=blue> DAC driver initialization



end title



' Fix order of each column

participant "User application" as user

participant "DAC driver"       as dac

participant "System driver"    as system



== DAC initialization ==

note  over user: start the DAC initialization

user -> dac : HAL_DAC_Init()

note over dac : associate a DAC instance to an handle, set the default callbacks()



dac --> user : HAL_OK  or  HAL_INVALID_PARAM

note right: return hal_dac_status_t



== DAC system initialization ==

user -> system : HAL_RCC_DAC1_EnableClock()

system --> user

note over user, system: enable the DAC clock\n HAL_RCC_DAC1_EnableClock() is also called inside HAL_DAC_Init() whenever \n (USE_HAL_DAC_CLK_ENABLE_MODEL \t != \t HAL_CLK_ENABLE_NO)



== DMA system initialization ==

alt optionnal

user -> system : HAL_NVIC_SetPriority(...)

user -> system : HAL_NVIC_EnableIRQ(...)

note right: NVIC setting for DMA IRQ

system --> user

end



== <font color=blue> DAC is in SEPARATE_CHANNEL_CONFIGURED \n<font color=blue> DAC channels are in IDLE state ==



== DAC processing ==

user -> dac : HAL_DAC_StartChannel()

dac --> user

== ==

@enduml

Called functions:

DAC Deinitialization Minimal Sequence

@startuml



title

  <font color=blue> DAC deinitialization minimal sequence

  <font color=blue> minimal sequence



end title





participant "User application" as user

participant "DAC driver"       as dac

participant "System driver"    as system



==DAC deinitialization==

user -> dac : HAL_DAC_StopChannel()

dac --> user

user -> dac : HAL_DAC_DeInit()

dac --> user

== ==



@enduml

Called functions:

DAC Deinitialization Full Sequence

@startuml



title

  <font color=blue> DAC deinitialization

  <font color=blue> full sequence



end title



participant "User application" as user

participant "DAC driver"       as dac

participant "System driver"    as system



==DAC deinitialization==

user -> dac : HAL_DAC_StopChannel()

dac  --> user

user -> dac : HAL_DAC_DeInit

user <-- dac : HAL_OK



==DAC system deinitialization==

note over user : To finish the work with the DAC, the user must do the following sequence:



user -> system : Disable the DAC clock

user -> system : Disable NVIC

note right : When using DMA interrupts

user -> system : Deinitialization of DMA

note right : When using DMA

== ==



@enduml

Called functions:

DAC Reset Configuration

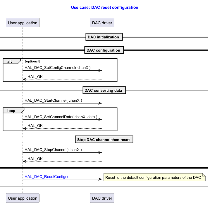
@startuml



title

  <font color=blue> Use case: DAC reset configuration



end title



participant "User application" as user

participant "DAC driver" as dac





== DAC initialization ==

== DAC configuration ==

alt optional

user -> dac : HAL_DAC_SetConfigChannel( chanX )

dac --> user: HAL_OK

end

== DAC converting data ==



user -> dac : HAL_DAC_StartChannel( chanX )



loop

user -> dac : HAL_DAC_SetChannelData( chanX, data )

dac --> user : HAL_OK

end





== Stop DAC channel then reset ==

user -> dac : HAL_DAC_StopChannel( chanX )

dac --> user : HAL_OK

== ==



user -> dac : <font color=blue>HAL_DAC_ResetConfig()

note right:  Reset to the default configuration parameters of the DAC

== ==

@enduml

Called functions:

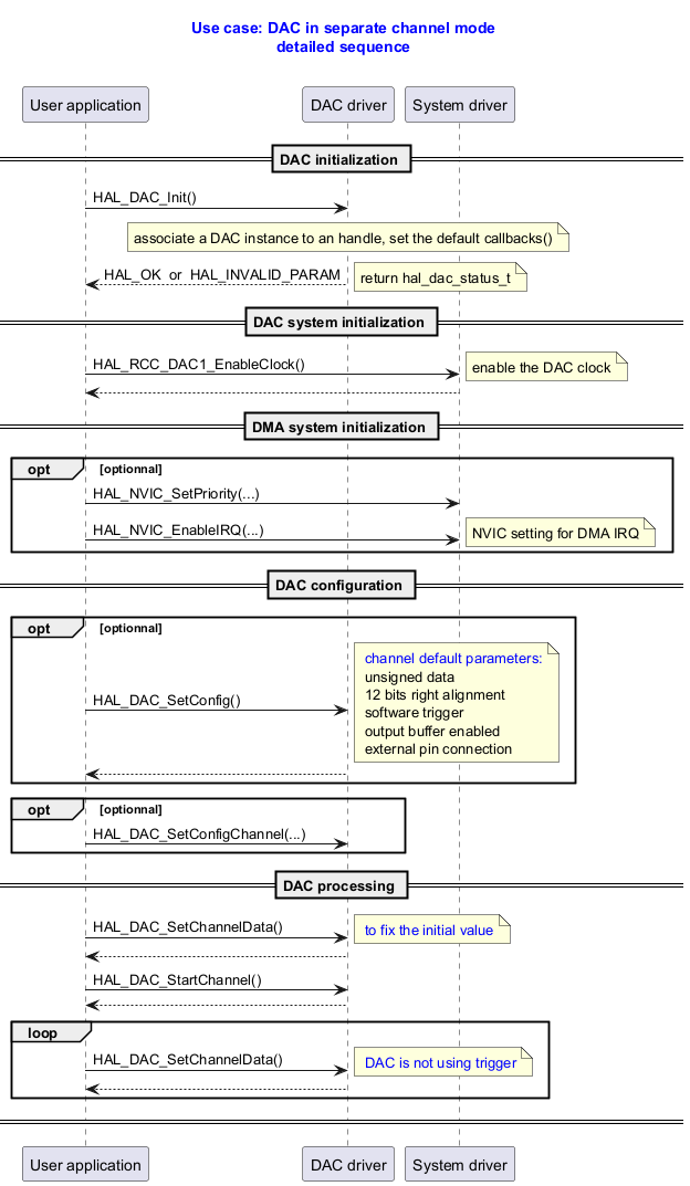
DAC Separate Channel Mode

@startuml



title

  <font color=blue> Use case: DAC in separate channel mode

  <font color=blue> detailed sequence



end title



' Fix order of each column

participant "User application" as user

participant "DAC driver"       as dac

participant "System driver"    as system



== DAC initialization ==

user -> dac : HAL_DAC_Init()

note over dac : associate a DAC instance to an handle, set the default callbacks()



dac --> user : HAL_OK  or  HAL_INVALID_PARAM

note right: return hal_dac_status_t



== DAC system initialization ==

user -> system : HAL_RCC_DAC1_EnableClock()

note right: enable the DAC clock

system --> user



== DMA system initialization ==

opt optionnal

user -> system : HAL_NVIC_SetPriority(...)

user -> system : HAL_NVIC_EnableIRQ(...)

note right: NVIC setting for DMA IRQ



end



== DAC configuration ==

opt optionnal

user -> dac : HAL_DAC_SetConfig()

note right: <font color=blue> channel default parameters:\n unsigned data \n 12 bits right alignment \n software trigger \n output buffer enabled \n external pin connection

dac --> user



end

opt optionnal

user -> dac : HAL_DAC_SetConfigChannel(...)



end



== DAC processing ==

user ->dac : HAL_DAC_SetChannelData()

note right: <font color=blue> to fix the initial value

dac --> user

user -> dac : HAL_DAC_StartChannel()

dac --> user

loop

user ->dac : HAL_DAC_SetChannelData()

note right: <font color=blue> DAC is not using trigger

dac --> user

end

== ==



@enduml

Called functions:

DAC Optimum Frequency Mode

@startuml



title

  <font color=blue> Use case: DAC optimum frequency mode



end title



participant "User application" as user

participant "DAC driver" as dac





== DAC initialization ==

== DAC configuration ==

alt optional

user -> dac : <font color=blue> HAL_DAC_GetOptimumFrequencyMode( chan1 )

note over dac: will select and return the optimum among: \n DISABLED, \t ABOVE_80_Mhz, \t ABOVE_160_Mhz

dac --> user: <font color=blue> optimum high frenquency



user -> dac : <font color=blue> HAL_DAC_SetConfig( config )

note over dac: configure the frequency

dac --> user : HAL_OK



end

== DAC converting data ==

== ==



@enduml

Called functions:

DAC Output Buffer Calibration

@startuml



title

  <font color=blue> Use case: DAC channel output buffer: calibration



end title



participant "User application" as user

participant "DAC driver" as dac





== DAC initialization ==

== DAC channel output buffer: calibration ==

group optional

user -> dac : <font color=blue> HAL_DAC_CalibrateChannelBuffer( chan )

note over dac: Run the calibration process of a DAC channel. \nAt the end, this process sets the computed calibration value in the trimming register (DAC_CCR_OTRIMx)\n in replacement of the previous one (factory one the first time).

dac --> user: HAL_OK  \t or \t HAL_ERROR

end



== DAC get or set calibration value ==



group optional

note over user, dac: Retrieve the trimming value from DAC_CCR_OTRIMx register.

user -> dac : <font color=blue> HAL_DAC_GetChannelBufferCalibrationValue( chan, value )

dac --> user : <font color=blue> trimming value



note over user, dac: Set a trimming value.



user -> dac : <font color=blue> HAL_DAC_SetChannelBufferCalibrationValue( chan, value )

dac --> user : HAL_OK

end



== DAC configuration ==

== ==



@enduml

Called functions:

DAC Register Callback

@startuml



title

  <font color=blue> Use case: DAC register callback



end title



participant "User application" as user

participant "DAC driver" as dac





== DAC initialization ==



== DAC configuration ==

alt optional

user -> dac : HAL_DAC_SetConfigChannel()

dac --> user

end



== DAC is linked with a DMA, channel 1 will be used ==

user -> dac : <font color=blue> HAL_DAC_SetChannelDMA(chan1)

note right: channel 1 will be used



== ==



alt optional for channel1 or channel2

user -> dac : <font color=blue> HAL_DAC_RegisterConvCpltCallback(<font color=orange> user_cplt_callback <font color=blue> );

note right:  usefull when DMA is linked with DAC

user -> dac : <font color=blue> HAL_DAC_RegisterConvHalfCpltCallback(<font color=orange> user_half_cplt_callback <font color=blue> );

note right:  usefull when DMA is linked with DAC

user -> dac : <font color=blue> HAL_DAC_RegisterErrorCallback(<font color=orange> user_error_callback <font color=blue> );

note right:  usefull when DMA is linked with DAC: \n   when DMA error, \n   when DAC-DMA underrun error



end



@enduml

Called functions:

DAC IRQ Handler

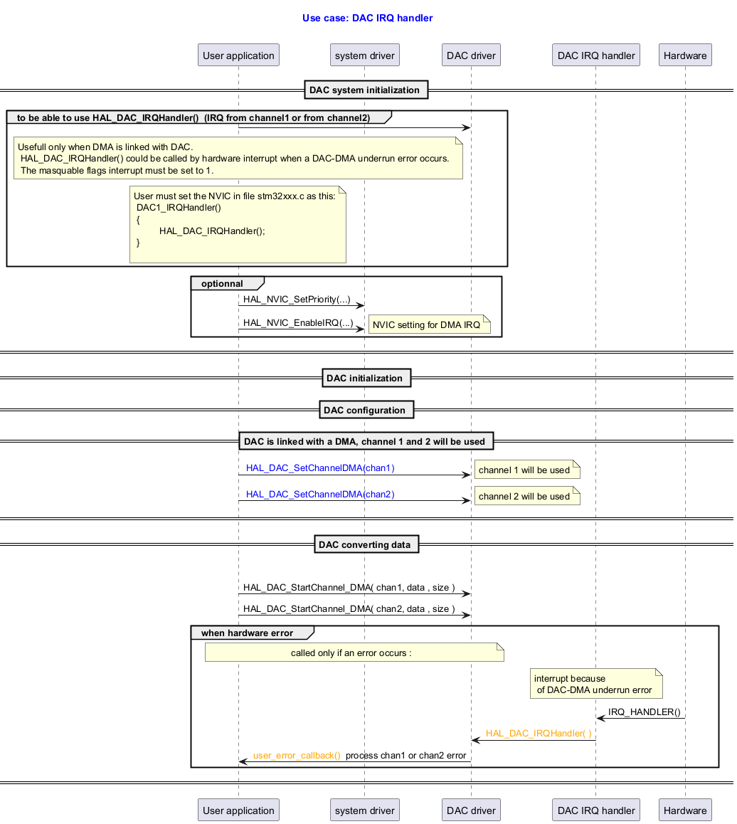
@startuml



title

  <font color=blue> Use case: DAC IRQ handler



end title



participant "User application" as user

participant "system driver" as syst

participant "DAC driver" as dac

participant "DAC IRQ handler" as isr

participant "Hardware" as hrdw



== DAC system initialization ==



group  to be able to use HAL_DAC_IRQHandler()  (IRQ from channel1 or from channel2)

user -> dac



note over user:  Usefull only when DMA is linked with DAC. \n HAL_DAC_IRQHandler() could be called by hardware interrupt when a DAC-DMA underrun error occurs. \n The masquable flags interrupt must be set to 1.



note over user:  User must set the NVIC in file stm32xxx.c as this:\n DAC1_IRQHandler()\n {\n \t  HAL_DAC_IRQHandler();\n }\n



end



group optionnal

user -> syst : HAL_NVIC_SetPriority(...)

user -> syst : HAL_NVIC_EnableIRQ(...)

note right: NVIC setting for DMA IRQ



end

== ==



== DAC initialization ==



== DAC configuration ==





== DAC is linked with a DMA, channel 1 and 2 will be used ==

user -> dac : <font color=blue> HAL_DAC_SetChannelDMA(chan1)

note right: channel 1 will be used

user -> dac : <font color=blue> HAL_DAC_SetChannelDMA(chan2)

note right: channel 2 will be used

== ==





== DAC converting data ==



group convertion

user -> dac : HAL_DAC_StartChannel_DMA( chan1, data , size )

user -> dac : HAL_DAC_StartChannel_DMA( chan2, data , size )





group when hardware error

note over user, dac:  called only if an error occurs :

note over isr: interrupt because\n of DAC-DMA underrun error

hrdw -> isr : IRQ_HANDLER()

isr -> dac : <font color=orange> HAL_DAC_IRQHandler( )

dac -> user : <font color=orange> user_error_callback() </font> process chan1 or chan2 error



end



== ==



@enduml

Called functions:

DAC Using Timer Trigger Mode

@startuml



title

  <font color=blue> Use case: DAC using timer trigger or external trigger mode



end title



' Fix order of each column

participant "User application" as user

participant "DAC driver"       as dac

participant "System driver"    as system



== DAC initialization ==

user -> dac : HAL_DAC_Init()

dac --> user : HAL_OK





== DAC system initialization ==





== DAC configuration ==

alt optionnal

user -> dac : HAL_DAC_SetConfig()

dac --> user

end



user -> dac : <font color=blue> HAL_DAC_SetConfigChannel()

note right:  set data format, set output mode, <font color=blue> set external or timer trigger

dac --> user





== DAC processing ==

user ->dac : HAL_DAC_SetChannelData()

note right: <font color=blue> to fix the initial value

dac --> user

user -> dac : HAL_DAC_StartChannel()

dac --> user

loop

user ->dac : HAL_DAC_SetChannelData()

note right: <font color=blue> DAC is using timer trigger or external trigger to convert

dac --> user

end

== ==



@enduml

Called functions:

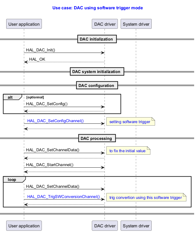
DAC Using Software Trigger Mode

@startuml



title

  <font color=blue> Use case: DAC using software trigger mode



end title



' Fix order of each column

participant "User application" as user

participant "DAC driver"       as dac

participant "System driver"    as system



== DAC initialization ==

user -> dac : HAL_DAC_Init()

dac --> user : HAL_OK



== DAC system initialization ==







== DAC configuration ==

alt optionnal

user -> dac : HAL_DAC_SetConfig()

dac --> user

end



user -> dac : <font color=blue> HAL_DAC_SetConfigChannel()

note right  : <font color=blue> setting software trigger

dac --> user





== DAC processing ==

user ->dac : HAL_DAC_SetChannelData()

note right: <font color=blue> to fix the initial value

dac --> user

user -> dac : HAL_DAC_StartChannel()

dac --> user

loop



user ->dac : HAL_DAC_SetChannelData()

user ->dac : <font color=blue> HAL_DAC_TrigSWConversionChannel()

note right : <font color=blue> trig convertion using this software trigger

dac --> user

end

== ==



@enduml

Called functions:

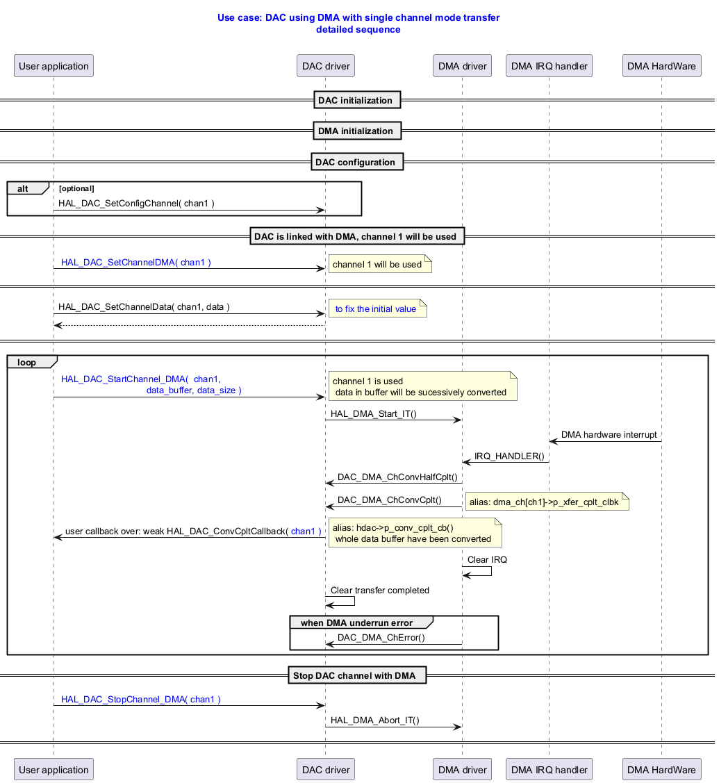
DAC Using DMA with Single Channel Mode Transfer

@startuml



title

  <font color=blue> Use case: DAC using DMA with single channel mode transfer

  <font color=blue> detailed sequence



end title



participant "User application" as user

participant "DAC driver" as dac

participant "DMA driver" as dma

participant "DMA IRQ handler" as isr

participant "DMA HardWare" as dmahd



== DAC initialization ==

== DMA initialization ==

== DAC configuration ==

alt optional

user -> dac : HAL_DAC_SetConfigChannel( chan1 )

end

== DAC is linked with DMA, channel 1 will be used ==

user -> dac : <font color=blue> HAL_DAC_SetChannelDMA( chan1 )

note right: channel 1 will be used

== ==

user ->dac : HAL_DAC_SetChannelData( chan1, data )

note right: <font color=blue> to fix the initial value

dac --> user

== ==

loop

user -> dac : <font color=blue> HAL_DAC_StartChannel_DMA( <font color=blue> chan1,   \n<font color=blue>                                   data_buffer, data_size )

note right: channel 1 is used\n data in buffer will be sucessively converted



dac -> dma : HAL_DMA_Start_IT()

dmahd -> isr : DMA hardware interrupt

isr -> dma : IRQ_HANDLER()

dma -> dac : DAC_DMA_ChConvHalfCplt()

dma -> dac : DAC_DMA_ChConvCplt()

note right: alias: dma_ch[ch1]->p_xfer_cplt_clbk

dac -> user : user callback over: weak HAL_DAC_ConvCpltCallback( <font color=blue>chan1 )

note right: alias: hdac->p_conv_cplt_cb()\n whole data buffer have been converted



dma -> dma : Clear IRQ

dac -> dac : Clear transfer completed



group  when DMA underrun error

dma -> dac : DAC_DMA_ChError()

end



end

== Stop DAC channel with DMA  ==

user -> dac : <font color=blue> HAL_DAC_StopChannel_DMA( <font color=blue>chan1 )

dac  -> dma : HAL_DMA_Abort_IT()

== ==

@enduml

Called functions:

DAC Using DMA with Double Channel Mode Transfer

@startuml



title

  <font color=blue> Use case: DAC using DMA with double channel mode transfer



end title



participant "User application" as user

participant "DAC driver" as dac

participant "DMA driver" as dma





user -> dac : HAL_DAC_StopChannel( chanX )

user -> dac : <font color=blue> HAL_DAC_EnableChannelDMADoubleDataMode( chanX )

user ->dac : HAL_DAC_SetChannelData( chanX, data )

note right: <font color=blue> to fix the initial value

dac --> user



loop

user -> dac : HAL_DAC_StartChannel_DMA( <font color=blue> chanX, data_buffer, data_size )

dac  -> dma : HAL_DMA_StartPeriphXfer(<font color=blue> data_buffer, data_size )

dma -> dac : DAC_DMA_ChConvCplt()

end

user -> dac : HAL_DAC_StopChannel_DMA( chanX )

note right : will set DMAEN to 0 (DMA disabled) \n and will disable DAC channel X

user -> dac : <font color=blue> HAL_DAC_DisableChannelDMADoubleDataMode( chanX )



@enduml

Called functions:

DAC Using DMA with Single Channel, DMA Error Occurring

@startuml



title

  <font color=blue> Use case: DAC using DMA with single channel, DMA  error occuring

  <font color=blue> detailed sequence



end title



participant "User application" as user

participant "DAC driver" as dac

participant "DMA driver" as dma

participant "DMA IRQ handler" as isr





== DAC initialization ==

== DMA initialization ==

== DAC configuration ==

alt optional

user -> dac : HAL_DAC_SetConfigChannel( chan1 )

end



== DAC is linked with DMA, channel 1 will be used ==

user -> dac : <font color=blue> HAL_DAC_SetChannelDMA(chan1)

note right: channel 1 will be used

== ==

user ->dac : HAL_DAC_SetChannelData( chan1, data )

note right: <font color=blue> to fix the initial value

dac --> user

== ==



group <font color=orange> a DMA error occurs on channel 1



user -> dac : <font color=blue> HAL_DAC_StartChannel_DMA( <font color=blue> chan1,   \n<font color=blue>                                   data_buffer, data_size )

note right: channel 1 is used



isr -> dma : IRQ_HANDLER()

note right : <font color=orange> DMA error interrupt

dma -> dac : <font color=orange> DAC_DMA_ChError()



note right: alias: <font color=orange> dma_ch[ch1]->p_xfer_error_clbk

dac -> user : user over weak: <font color=orange> HAL_DAC_ErrorCallback() \n or user <font color=orange>hdac->p_error_cb(hdac)

user -> dac : <font color=orange> HAL_DAC_GetLastError()

dac -> user : <font color=orange> errors

note over user, dac: User could: \n check <font color=orange> errors </font> bit fields, \n stop the DAC and the DMA, \n change configuration of DAC or DMA, then restart.



end



== Stop DAC channel with DMA , stop DAC ==

user -> dac : <font color=blue> HAL_DAC_StopChannel_DMA( <font color=blue>chan1 )

dac  -> dma : HAL_DMA_Abort_IT()



== ==



@enduml

Called functions:

DAC Single Channel Using DMA, Underrun Error Occurring

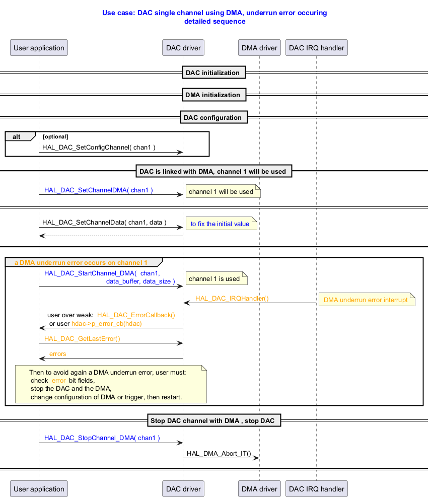
@startuml



title

  <font color=blue> Use case: DAC single channel using DMA, underrun error occuring

  <font color=blue> detailed sequence



end title



participant "User application" as user

participant "DAC driver" as dac

participant "DMA driver" as dma

participant "DAC IRQ handler" as isr





== DAC initialization ==

== DMA initialization ==

== DAC configuration ==

alt optional

user -> dac : HAL_DAC_SetConfigChannel( chan1 )

end



== DAC is linked with DMA, channel 1 will be used ==

user -> dac : <font color=blue> HAL_DAC_SetChannelDMA( chan1 )

note right: channel 1 will be used

== ==

user ->dac : HAL_DAC_SetChannelData( chan1, data )

note right: <font color=blue> to fix the initial value

dac --> user

== ==

group <font color=orange> a DMA underrun error occurs on channel 1



user -> dac : <font color=blue> HAL_DAC_StartChannel_DMA( <font color=blue> chan1,   \n<font color=blue>                                   data_buffer, data_size )

note right: channel 1 is used





isr -> dac : <font color=orange> <font color=orange> HAL_DAC_IRQHandler()

note right : <font color=orange> DMA underrun error interrupt





dac -> user : user over weak: <font color=orange> HAL_DAC_ErrorCallback() \n or user <font color=orange>hdac->p_error_cb(hdac)

user -> dac : <font color=orange> HAL_DAC_GetLastError()

dac -> user : <font color=orange> errors

note over user, dac: Then to avoid again a DMA underrun error, user must: \n check <font color=orange> error </font> bit fields, \n stop the DAC and the DMA, \n change configuration of DMA or trigger, then restart.



end



== Stop DAC channel with DMA , stop DAC ==

user -> dac : <font color=blue> HAL_DAC_StopChannel_DMA( <font color=blue>chan1 )

dac  -> dma : HAL_DMA_Abort_IT()

== ==

@enduml

Called functions:

DAC with Sample and Hold Mode

@startuml



title

  <font color=blue> Use case: DAC with sample and old conversion mode



end title



participant "User application" as user

participant "DAC driver" as dac





== DAC initialization ==

== DAC configuration ==

alt optional

user -> dac : HAL_DAC_SetConfigChannel( chan1 )

end

user -> dac : <font color=blue> HAL_DAC_SetConfigChannelSampleAndHold( chan1, sample_and_hold_config );

note right:  set the:\n -  sample_time \n - hold_time \n - refresh_time





user -> dac : <font color=blue> HAL_DAC_EnableChannelSampleAndHold()

user ->dac : HAL_DAC_SetChannelData( chan1, data )

note right: <font color=blue> to fix the initial value

dac --> user

== ==

user -> dac : HAL_DAC_StartChannel( chan1 )

== ==



loop

user -> dac : <font color=blue> HAL_DAC_SetChannelData( chan1, data )

note over user,dac: DAC cores and output buffer are completely turned off during hold time,\n reducing the overall power consumption



end

== Stop DAC and disable sample and old mode ==

user -> dac : HAL_DAC_StopChannel( chan1 )

user -> dac : <font color=blue> HAL_DAC_DisableChannelSampleAndHold( chan1 )

== ==

@enduml

Called functions:

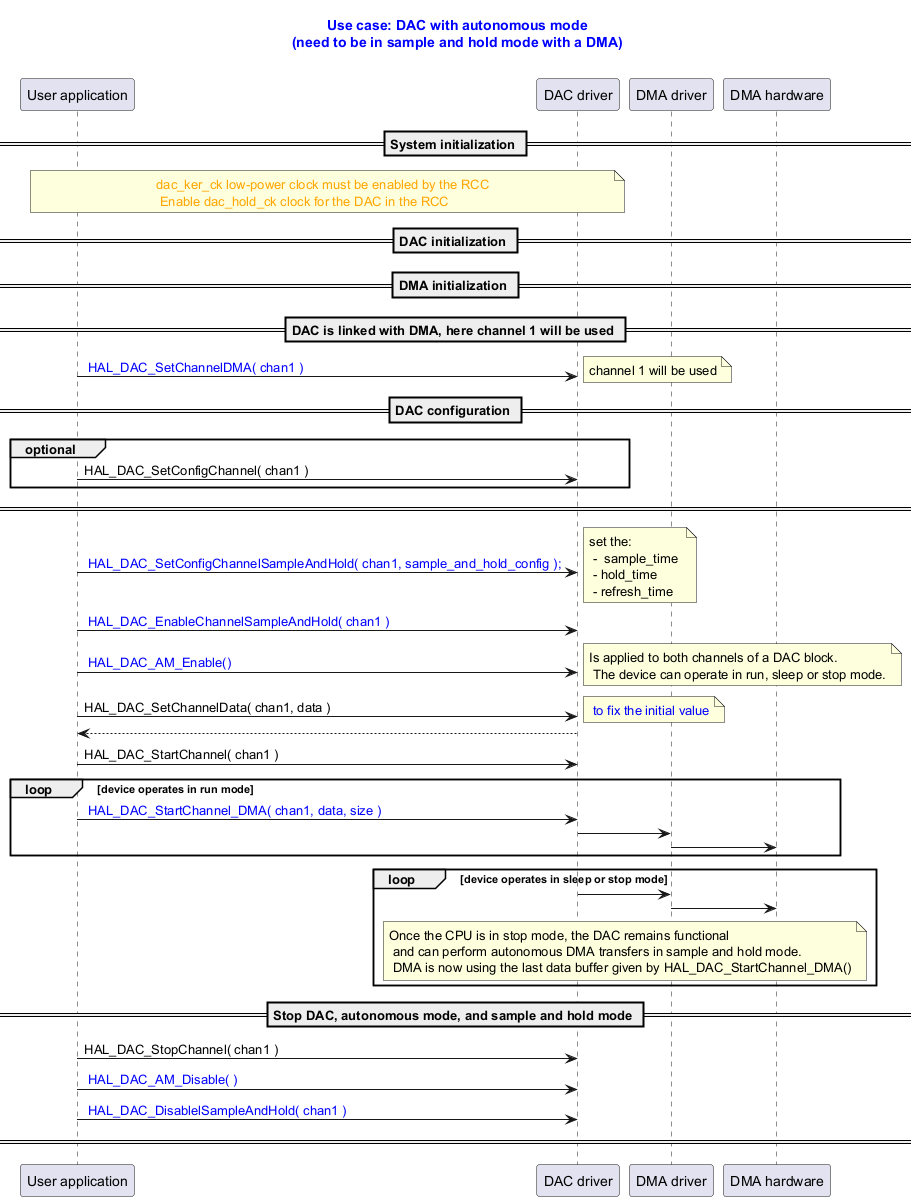
DAC with Autonomous Mode

@startuml



title

  <font color=blue> Use case: DAC with autonomous mode

  <font color=blue> (need to be in sample and hold mode with a DMA)



end title



participant "User application" as user

participant "DAC driver" as dac

participant "DMA driver" as dma

participant "DMA hardware" as dmahdwr



== System initialization ==

note over user, dac: <font color=orange> dac_ker_ck low-power clock must be enabled by the RCC \n <font color=orange> Enable dac_hold_ck clock for the DAC in the RCC



== DAC initialization ==





== DMA initialization ==



== DAC is linked with DMA, here channel 1 will be used ==

user -> dac : <font color=blue> HAL_DAC_SetChannelDMA( chan1 )

note right: channel 1 will be used



== DAC configuration ==



group optional

user -> dac : HAL_DAC_SetConfigChannel( chan1 )

end

== ==





user -> dac : <font color=blue> HAL_DAC_SetConfigChannelSampleAndHold( chan1, sample_and_hold_config );

note right:  set the:\n -  sample_time \n - hold_time \n - refresh_time





user -> dac : <font color=blue> HAL_DAC_EnableChannelSampleAndHold( chan1 )



user -> dac : <font color=blue> HAL_DAC_AM_Enable()

note right:  Is applied to both channels of a DAC block.\n The device can operate in run, sleep or stop mode.



user ->dac : HAL_DAC_SetChannelData( chan1, data )

note right: <font color=blue> to fix the initial value

dac --> user



user -> dac : HAL_DAC_StartChannel( chan1 )





loop device operates in run mode

user -> dac : <font color=blue> HAL_DAC_StartChannel_DMA( chan1, data, size )

dac -> dma

dma -> dmahdwr

end





loop device operates in sleep or stop mode

dac -> dma

dma -> dmahdwr

note over dac,dma: Once the CPU is in stop mode, the DAC remains functional \n and can perform autonomous DMA transfers in sample and hold mode.\n DMA is now using the last data buffer given by HAL_DAC_StartChannel_DMA()

end





== Stop DAC, autonomous mode, and sample and hold mode ==

user -> dac : HAL_DAC_StopChannel( chan1 )

user -> dac : <font color=blue> HAL_DAC_AM_Disable( )

user -> dac : <font color=blue> HAL_DAC_DisablelSampleAndHold( chan1 )

== ==

@enduml

Called functions:

DAC Adding Noise Wave

@startuml



title

  <font color=blue> Use case: DAC adding noise wave



end title



participant "User application" as user

participant "DAC driver" as dac



== DAC initialization ==

== DAC configuration ==

alt optional

user -> dac : HAL_DAC_SetConfigChannel( chan1 )

end

== DAC adding noise generation configuration ==

user -> dac : <font color=blue> HAL_DAC_EnableChannelAddingNoiseWave( chan1, amplitude )

note right dac : amplitude is used to mask bits of the LFSR \n (linear feedback shift register).

== DAC converting data ==



loop

user -> dac : HAL_DAC_SetChannelData( chan1, data )

dac --> user : HAL_OK

note right dac : noise is added to data to generate a noisy output



end



==  Disable DAC adding noise generation ==

user -> dac : <font color=blue>HAL_DAC_DisableChannelAddingNoiseWave( chan1 )

dac --> user: HAL_OK

== ==



@enduml

Called functions:

DAC Adding Triangle Wave

@startuml



title

  <font color=blue> Use case: DAC adding triangle wave



end title



participant "User application" as user

participant "DAC driver" as dac



== DAC initialization ==

== DAC configuration ==

alt optional

user -> dac : HAL_DAC_SetConfigChannel( chan1 )

end

== DAC adding triangle wave configuration ==

user -> dac : <font color=blue> HAL_DAC_EnableChannelAddingTriangleWave( chan1, amplitude )

note right dac : amplitude is the amplitude of the generated triangle counter signal\n which is added to the data.

== DAC converting data adding a triangle counter ==



loop

user -> dac : HAL_DAC_SetChannelData( chan1, data )

dac --> user : HAL_OK

note right dac : triangle counter signal is added to the data \n to generate a triangle based data output



end



==  Disable DAC adding triangle wave generation ==

user -> dac : <font color=blue>HAL_DAC_DisableChannelAddingTriangleWave( chan1 )

dac --> user: HAL_OK

== ==



@enduml

Called functions:

DAC with Dual Channel Conversion

@startuml



title

  <font color=blue> Use case: DAC with dual channel conversion

end title



participant "User application" as user

participant "DAC driver" as dac





== DAC initialization ==

== DAC configuration ==



user -> dac : <font color=blue> HAL_DAC_SetConfigDualChannel()



== ==

user ->dac : HAL_DAC_SetDualChannelData( data )

note right: <font color=blue> to fix the initial value

dac --> user

== ==



user -> dac : <font color=blue> HAL_DAC_StartDualChannel()

note right:  start dual channel



loop

user -> dac : <font color=blue> HAL_DAC_SetDualChannelData( <font color=blue>data )





end

== Stop DAC Dual channel ==

user -> dac : <font color=blue> HAL_DAC_StopDualChannel()

== ==

@enduml

Called functions:

DAC Register Callback for Dual Channel Mode

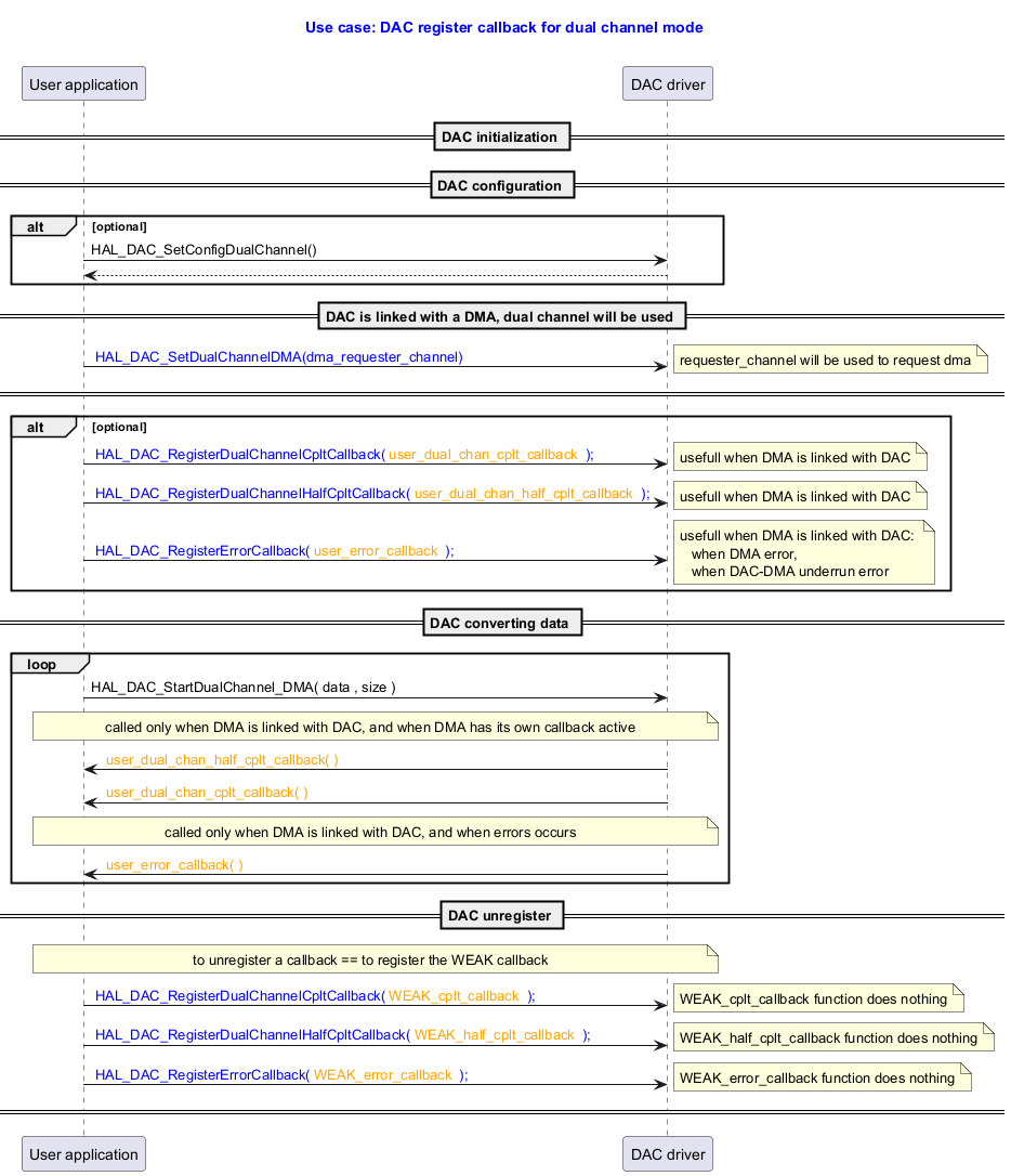
@startuml



title

  <font color=blue> Use case: DAC register callback for dual channel mode



end title



participant "User application" as user

participant "DAC driver" as dac





== DAC initialization ==



== DAC configuration ==

alt optional

user -> dac : HAL_DAC_SetConfigDualChannel()

dac --> user

end



== DAC is linked with a DMA, dual channel will be used ==

user -> dac : <font color=blue> HAL_DAC_SetDualChannelDMA(dma_requester_channel)

note right: requester_channel will be used to request dma



== ==



alt optional

user -> dac : <font color=blue> HAL_DAC_RegisterDualChannelCpltCallback(<font color=orange> user_dual_chan_cplt_callback <font color=blue> );

note right:  usefull when DMA is linked with DAC

user -> dac : <font color=blue> HAL_DAC_RegisterDualChannelHalfCpltCallback(<font color=orange> user_dual_chan_half_cplt_callback <font color=blue> );

note right:  usefull when DMA is linked with DAC

user -> dac : <font color=blue> HAL_DAC_RegisterErrorCallback(<font color=orange> user_error_callback <font color=blue> );

note right:  usefull when DMA is linked with DAC: \n   when DMA error, \n   when DAC-DMA underrun error



end



== DAC converting data ==



loop

user -> dac : HAL_DAC_StartDualChannel_DMA( data , size )

note over user, dac:  called only when DMA is linked with DAC, and when DMA has its own callback active

dac -> user: <font color=orange> user_dual_chan_half_cplt_callback( )

dac -> user: <font color=orange> user_dual_chan_cplt_callback( )

note over user, dac:  called only when DMA is linked with DAC, and when errors occurs

dac -> user: <font color=orange> user_error_callback( )

end



== DAC unregister ==

note over user, dac: to unregister a callback == to register the WEAK callback

user -> dac :  <font color=blue> HAL_DAC_RegisterDualChannelCpltCallback(<font color=orange> WEAK_cplt_callback <font color=blue> );

note right:  WEAK_cplt_callback function does nothing

user -> dac :  <font color=blue> HAL_DAC_RegisterDualChannelHalfCpltCallback(<font color=orange> WEAK_half_cplt_callback <font color=blue> );

note right:  WEAK_half_cplt_callback function does nothing

user -> dac :  <font color=blue> HAL_DAC_RegisterErrorCallback(<font color=orange> WEAK_error_callback <font color=blue> );

note right:  WEAK_error_callback function does nothing

== ==



@enduml

Called functions:

DAC Using DMA with Dual Channel Mode Transfer

@startuml



title

  <font color=blue> Use case: DAC using DMA with dual channel mode transfer

  <font color=blue> simplified sequence



end title



participant "User application" as user

participant "DAC driver" as dac

participant "DMA driver" as dma

participant "DMA IRQ handler" as isr





== DAC initialization ==

== DMA initialization ==

== DAC configuration ==



user -> dac :  <font color=blue> HAL_DAC_SetConfigDualChannel( )



== DAC is linked with DMA ==

note over user,dac:  set the dual channel DMA with a requester DAC channel X

user -> dac : <font color=blue> HAL_DAC_SetDualChannelDMA( dma_handler,  dma_requester_channel )

== ==



user ->dac : HAL_DAC_SetDualChannelData( data )

note right: <font color=blue> to fix the initial value

dac --> user

== ==



loop

note over user,dac:  start dual channel DMA with a buffer of data

user -> dac : <font color=blue> HAL_DAC_StartDualChannel_DMA( <font color=blue> buffer_data, data_size )



dac -> dma : HAL_DMA_Start_IT()

isr -> dma : IRQ_HANDLER()

dma -> dac : DAC_DMA_DualChannelConvCplt()

dac -> user : user callback over: weak HAL_DAC_DualChannelConvCpltCallback( )



end

== Stop DAC Dual channel with DMA  ==

user -> dac : <font color=blue> HAL_DAC_StopDualChannel_DMA( )

dac  -> dma : HAL_DMA_Abort_IT()

== ==

@enduml

Called functions: