HAL FMAC Use Cases

prerequisite

@startuml

==Prerequisite==



participant App as "User application"

participant "HAL GENERIC" as GENERIC

participant "HAL RCC" as RCC



App -> GENERIC : HAL_Init

GENERIC --> App

App -> RCC : Configure system clock

RCC --> App

@enduml

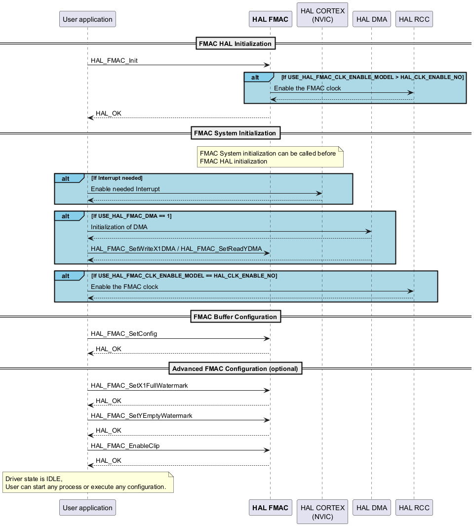
Full FMAC initialization sequence

@startuml



participant App as "User application"

participant "<font color=Black><b>HAL FMAC</b></font>" as FMAC

participant "HAL CORTEX\n(NVIC)" as CORTEX

participant "HAL DMA" as DMA

participant "HAL RCC" as RCC



==FMAC HAL Initialization==

App -> FMAC : HAL_FMAC_Init

alt#skyblue #lightBlue If USE_HAL_FMAC_CLK_ENABLE_MODEL > HAL_CLK_ENABLE_NO

FMAC->RCC : Enable the FMAC clock

RCC-->FMAC

end

App <-- FMAC : HAL_OK



==FMAC System Initialization==

Note over FMAC : FMAC System initialization can be called before\nFMAC HAL initialization



alt#SkyBlue #LightBlue If Interrupt needed

App->CORTEX : Enable needed Interrupt

CORTEX-->App

end





alt#SkyBlue #LightBlue If USE_HAL_FMAC_DMA == 1

App->DMA : Initialization of DMA

DMA-->App

App->FMAC : HAL_FMAC_SetWriteX1DMA / HAL_FMAC_SetReadYDMA

DMA-->App

end



alt#SkyBlue #LightBlue If USE_HAL_FMAC_CLK_ENABLE_MODEL == HAL_CLK_ENABLE_NO

App->RCC : Enable the FMAC clock

RCC --> App

end



==FMAC Buffer Configuration==

App -> FMAC : HAL_FMAC_SetConfig

App <-- FMAC :HAL_OK



==Advanced FMAC Configuration (optional)==

App -> FMAC : HAL_FMAC_SetX1FullWatermark

App <-- FMAC :HAL_OK

App -> FMAC : HAL_FMAC_SetYEmptyWatermark

App <-- FMAC :HAL_OK

App -> FMAC : HAL_FMAC_EnableClip

App <-- FMAC :HAL_OK



note over App : Driver state is IDLE,\nUser can start any process or execute any configuration.



@enduml

Called functions:

Full FMAC deinitialization sequence

@startuml

participant App as "User application"

participant "<font color=Black><b>HAL FMAC</b></font>" as FMAC

participant "HAL CORTEX\n(NVIC)" as CORTEX

participant "HAL RCC" as RCC

participant "HAL GPIO" as GPIO



==FMAC DeInitialisation==

App->FMAC : HAL_FMAC_DeInit

App<--FMAC



==FMAC system DeInitalization==



alt#skyblue #lightBlue If Interrupt needed

App->CORTEX : Disable needed Interrupt

CORTEX-->App

end



alt#skyblue #lightBlue If USE_HAL_FMAC_DMA == 1

App->DMA : DeInitialization of DMA

DMA-->App

end



App->RCC : Disable the FMAC clock

RCC --> App

@enduml

Called functions:

FIR Interrupt input/X1 Interrupt and output/Y DMA

@startuml

participant App as "User application"

participant App

participant "<font color=Black><b>HAL FMAC</b></font>" as FMAC

participant "<font color=green><b>HAL DMA</b></font>" as DMA

participant "FMACx_IRQHandler"

participant "DMAx_IRQHandler"



== Prerequisite ==

== Full FMAC Initialization ==



== FIR filter with :\n   - input/X1 managed with interrupt process \n   - output/Y managed with DMA  process ==



App -> FMAC : HAL_FMAC_SetX1FullWatermark

App <-- FMAC :HAL_OK



App -> FMAC : HAL_FMAC_PreloadX2

App <-- FMAC :HAL_OK



App -> FMAC : HAL_FMAC_WriteX1_IT

App <-- FMAC :HAL_OK



App -> FMAC : HAL_FMAC_ReadY_DMA

App <-- FMAC :HAL_OK



App -> FMAC : HAL_FMAC_StartFilterFIR or HAL_FMAC_StartFilterIIR

App <-- FMAC :HAL_OK



loop#FF7088 #FFBFCC while (size-- != 0)

   "FMACx_IRQHandler" <- : FMACx Write interrupt,\nfree space = Watermark 

   FMAC <- "FMACx_IRQHandler" : HAL_FMAC_IRQHandler

   note over FMAC : FMAC_ISR()

   alt#skyblue #lightBlue  if (size-- != 0)

      note over FMAC : buffer++;\nWRITE = buffer[0];

   end

   FMAC --> "FMACx_IRQHandler"

   "FMACx_IRQHandler" -->

end



FMAC-> App : HAL_FMAC_WriteX1CpltCallback

FMAC<-- App



note over App : X1 state is IDLE,\nUser can start any Write X1 process.



loop#FF7088 #FFBFCC  while (HAL_FMAC_StopFilter() is not called by user in case a circular DMA)

   "DMAx_IRQHandler" <- : DMAx half complete interrupt

   "DMAx_IRQHandler" -> "DMA" : HAL_DMA_IRQHandler

   "DMA" -> FMAC : XferCpltCallback

   FMAC-> App : HAL_FMAC_ReadYHalfCpltCallback

   "DMA" <-- FMAC

   "DMAx_IRQHandler" <-- "DMA"

   "DMAx_IRQHandler" -->



   "DMAx_IRQHandler" <- : DMAx complete interrupt

   "DMAx_IRQHandler" -> "DMA" : HAL_DMA_IRQHandler

   "DMA" -> FMAC : XferCpltCallback

   FMAC-> App : HAL_FMAC_ReadYCpltCallback

   "DMA" <-- FMAC

   "DMAx_IRQHandler" <-- "DMA"

   "DMAx_IRQHandler" -->

end



note over App : Y state is IDLE,\nUser can start any Read Y process.



App -> FMAC : HAL_FMAC_StopFilter()

App <-- FMAC :HAL_OK



note over App : Filter state is IDLE,\nUser can start any filter or preload process.

==FMAC DeInitialisation==

@enduml

Called functions:

FIR Interrupt input/X1 Periph ADC and output/Y DMA

@startuml



participant App as "User application"

participant App

participant "<font color=Black><b>HAL FMAC</b></font>" as FMAC

participant "<font color=green><b>HAL DMA</b></font>" as DMA

participant "FMACx_IRQHandler"

participant "DMAx_IRQHandler"



== Prerequisite ==

== Full FMAC Initialization ==



== FIR filter with :\n   - input/X1 managed directly by ADC periph\n   - output/Y managed with DMA  process ==



note over App : Preload the Coeff B and A.

App -> FMAC : HAL_FMAC_PreloadX2

App <-- FMAC :HAL_OK



note over App : Get Write Register address.

App -> FMAC : HAL_FMAC_GetX1Address

App <-- FMAC :HAL_OK



App -> FMAC : HAL_FMAC_LockX1WriteAccessForExternPeriph

App <-- FMAC :HAL_OK



App -> FMAC : HAL_FMAC_ReadY_DMA

App <-- FMAC :HAL_OK



App -> FMAC : HAL_FMAC_StartFilterFIR or HAL_FMAC_StartFilterIIR

App <-- FMAC :HAL_OK



loop#FF7088 #FFBFCC while (HAL_FMAC_StopFilter() is not called by user in case a circular DMA)

   "DMAx_IRQHandler" <- : DMAx half complete interrupt

   "DMAx_IRQHandler" -> "DMA" : HAL_DMA_IRQHandler

   "DMA" -> FMAC : XferCpltCallback

   FMAC-> App : HAL_FMAC_ReadYHalfCpltCallback

   "DMA" <-- FMAC

   "DMAx_IRQHandler" <-- "DMA"

   "DMAx_IRQHandler" -->



   "DMAx_IRQHandler" <- : DMAx complete interrupt

   "DMAx_IRQHandler" -> "DMA" : HAL_DMA_IRQHandler

   "DMA" -> FMAC : XferCpltCallback

   FMAC-> App : HAL_FMAC_ReadYCpltCallback

   "DMA" <-- FMAC

   "DMAx_IRQHandler" <-- "DMA"

   "DMAx_IRQHandler" -->

end



note over App : Y state is IDLE,\nUser can start any Read Y process.



App -> FMAC : HAL_FMAC_UnlockX1WriteAccessForExternPeriph

App <-- FMAC :HAL_OK



note over App : X1 state is IDLE,\nUser can start any Read Y process.



App -> FMAC : HAL_FMAC_StopFilter()

App <-- FMAC :HAL_OK



note over App : Filter state is IDLE,\nUser can start any filter or preload process.



==FMAC DeInitialisation==

@enduml

Called functions:

Errors handling

@startuml

participant App as "User application"

participant "<font color=Black><b>HAL FMAC</b></font>" as FMAC

==3 Errors :\n - X1 overflow\n - Y underflow\n - Saturation==



note over FMAC : Filter is ACTIVE (FILTER or PRELOAD).

note over FMAC : X1 and Y are ACTIVE or not.



...

FMAC <- :  FMACx error interrupt



note over FMAC : In case of error, the Filter is automatically stop and put in Idle state. \

X1 and Y are also stopped and put in Idle state. DMA are aborted.



App <-[#Violet] FMAC :\

<color #Violet> HAL_FMAC_ErrorCallback(&hfmac) </color>



alt#skyblue #lightBlue If USE_HAL_FMAC_GET_LAST_ERRORS == 1

App->FMAC : HAL_FMAC_GetLastErrorCodes()

App <-- FMAC : \

(HAL_FMAC_ERROR_SAT |HAL_FMAC_ERROR_UNFL | HAL_FMAC_ERROR_OVFL)

end





App [#Violet]--> FMAC

FMAC -->



@enduml

Called functions: