HAL TAMP Use Cases

Initialization Sequence

@startuml



participant Application as app

participant "System Drivers" as driv



== Initialization ==



app -> driv: HAL_Init()

driv --> app



app -> driv: Configure GPIO, NVIC

driv --> app



app -> driv: Configure system clock same as RTC

driv --> app



app -> driv: Power driver disable write\n protection on backup domain

driv --> app





@enduml

Functions called:

  • HAL_init()

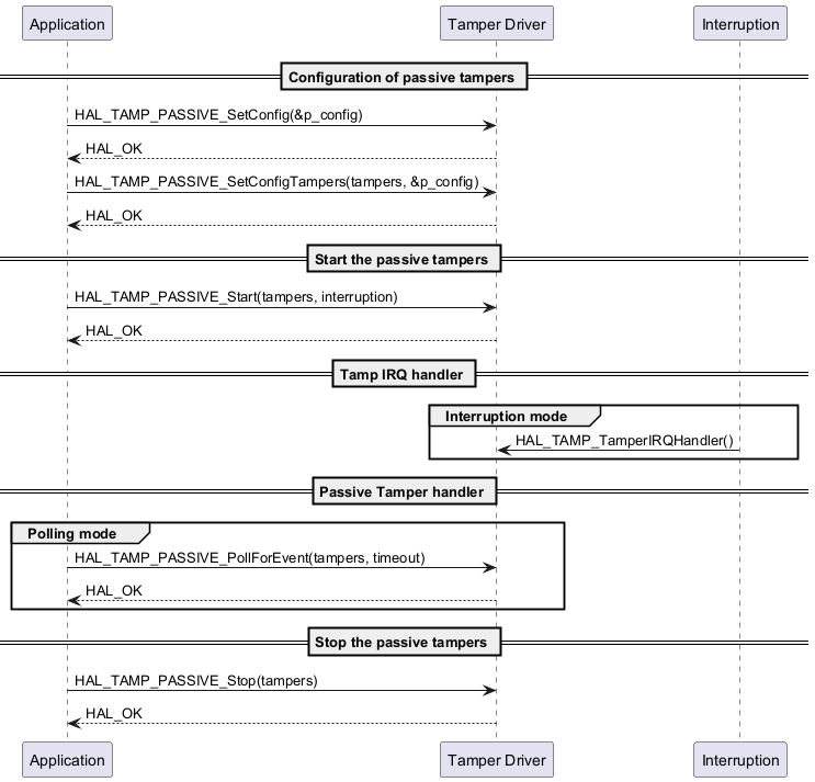
Passive Tamper Workflow

@startuml



participant Application as app

participant "Tamper Driver" as tamp

participant "Interruption" as int



== Configuration of passive tampers ==



    app -> tamp : HAL_TAMP_PASSIVE_SetConfig(&p_config)

    tamp --> app : HAL_OK



    app -> tamp : HAL_TAMP_PASSIVE_SetConfigTampers(tampers, &p_config)

    tamp --> app : HAL_OK



== Start the passive tampers ==



    app -> tamp : HAL_TAMP_PASSIVE_Start(tampers, interruption)

    tamp --> app: HAL_OK



== Tamp IRQ handler ==



    group Interruption mode

    int -> tamp : HAL_TAMP_TamperIRQHandler()

    end



== Passive Tamper handler ==



    group Polling mode

    app -> tamp: HAL_TAMP_PASSIVE_PollForEvent(tampers, timeout)

    tamp --> app : HAL_OK

    end



== Stop the passive tampers ==



    app -> tamp : HAL_TAMP_PASSIVE_Stop(tampers)

    tamp --> app: HAL_OK



@enduml

Functions called:

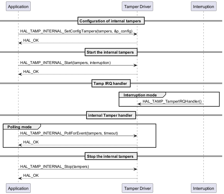
Internal Tamper Handling

@startuml



participant Application as app

participant "Tamper Driver" as tamp

participant "Interruption" as int



== Configuration of internal tampers ==



    app -> tamp : HAL_TAMP_INTERNAL_SetConfigTampers(tampers, &p_config)

    tamp --> app : HAL_OK



== Start the internal tampers ==



    app -> tamp : HAL_TAMP_INTERNAL_Start(tampers, interruption)

    tamp --> app: HAL_OK



== Tamp IRQ handler ==



    group Interruption mode

    int -> tamp : HAL_TAMP_TamperIRQHandler()

    end



== internal Tamper handler ==



    group Polling mode

    app -> tamp: HAL_TAMP_INTERNAL_PollForEvent(tampers, timeout)

    tamp --> app : HAL_OK

    end



== Stop the internal tampers ==



    app -> tamp : HAL_TAMP_INTERNAL_Stop(tampers)

    tamp --> app: HAL_OK



@enduml

Functions called:

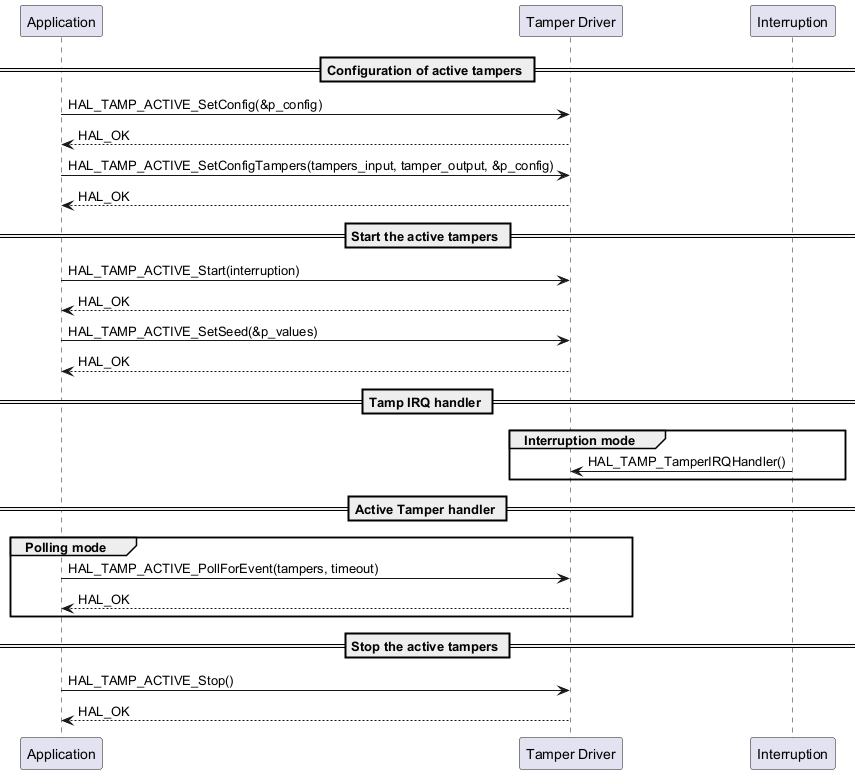
Active Tamper Sequence

@startuml



participant Application as app

participant "Tamper Driver" as tamp

participant "Interruption" as int



== Configuration of active tampers ==



    app -> tamp : HAL_TAMP_ACTIVE_SetConfig(&p_config)

    tamp --> app : HAL_OK



    app -> tamp : HAL_TAMP_ACTIVE_SetConfigTampers(tampers_input, tamper_output, &p_config)

    tamp --> app : HAL_OK



== Start the active tampers ==



    app -> tamp : HAL_TAMP_ACTIVE_Start(interruption)

    tamp --> app: HAL_OK

    app -> tamp : HAL_TAMP_ACTIVE_SetSeed(&p_values)

    tamp --> app: HAL_OK



== Tamp IRQ handler ==



    group Interruption mode

    int -> tamp : HAL_TAMP_TamperIRQHandler()

    end



== Active Tamper handler ==



    group Polling mode

    app -> tamp: HAL_TAMP_ACTIVE_PollForEvent(tampers, timeout)

    tamp --> app : HAL_OK

    end



== Stop the active tampers ==



    app -> tamp : HAL_TAMP_ACTIVE_Stop()

    tamp --> app: HAL_OK



@enduml

Functions called:

Backup Registers Usage Flow

@startuml



participant Application as app

participant "Tamper Driver" as tamp



== Program and retrieve a value  ==



    app -> tamp : HAL_TAMP_WriteBackupRegisterValue(backup_register_index, data_32bit)



    app -> tamp : HAL_TAMP_ReadBackupRegisterValue(backup_register_index)

    tamp --> app : value



@enduml

Functions called:

Device Secrets Management

@startuml



participant Application as app

participant "Tamper Driver" as tamp



== Device secrets access  ==



    app -> tamp : HAL_TAMP_UnblockDeviceSecretsAccess()

    tamp --> app: HAL_OK



    app -> tamp : HAL_TAMP_BlockDeviceSecretsAccess()

    tamp --> app: HAL_OK



    app -> tamp : HAL_TAMP_IsBlockedDeviceSecretsAccess()

    tamp --> app : status



== Erase device ==



    app -> tamp : HAL_TAMP_EraseDeviceSecrets()

    tamp --> app: HAL_OK



== Hardware Bootkey ==



    app -> tamp : HAL_TAMP_EnableHardwareBootkeyBlock

    tamp --> app: HAL_OK



    app -> tamp : HAL_TAMP_IsEnabledHardwareBootkeyBlock

    tamp --> app: status



@enduml

Functions called:

Monotonic Counter Operation

@startuml



participant Application as app

participant "Tamper Driver" as tamp



==  Monotonic Counter  ==



    app -> tamp : HAL_TAMP_MONOTONIC_IncrementCounter()

    tamp --> app: HAL_OK



    app -> tamp : HAL_TAMP_MONOTONIC_GetCounter()

    tamp --> app : value



@enduml

Functions called:

Resource Protection Sequence

@startuml



participant Application as app

participant "Tamper Driver" as tamp



== Ressources protection  ==



    app -> tamp : HAL_TAMP_EnableResourceProtection()

    tamp --> app: HAL_OK



    app -> tamp : HAL_TAMP_DisableResourceProtection()

    tamp --> app: HAL_OK



    app -> tamp : HAL_TAMP_IsEnabledResourceProtection()

    tamp --> app : status



@enduml

Functions called: