LAN8742 Part Drivers Documentation

This page presents an overview of the LAN8742 Part Drivers.

A detailed API documentation is also available here: LAN8742 Part Drivers API Documentation - Core.

Introduction

The LAN8742 part driver provide support for the Microchip LAN8742 series of Ethernet transceivers.

This driver is delivered as an OpenCMSIS pack. The structure of the pack and its usage are described in the following section.

Principles

Programming model

Sequence Diagrams

The diagram below presents a simple use case for this driver.

simple use case for this driver

Dependencies

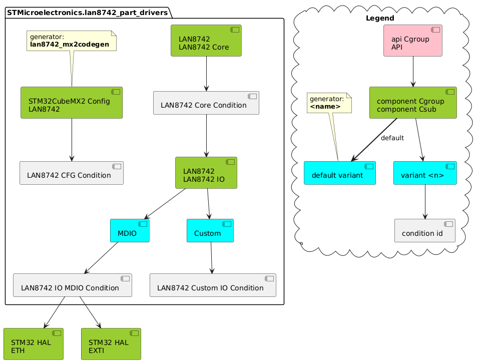
The diagram below presents the partitioning of this driver into components. Cf. section Principles for context on the role of each component (Core and I/O layers).

partitioning of this driver into components

This components’ structure translates to the following inclusion graph in terms of C code:

inclusion graph of this driver