HAL OPAMP Use Cases

User Application Initialization of the OPAMP Driver

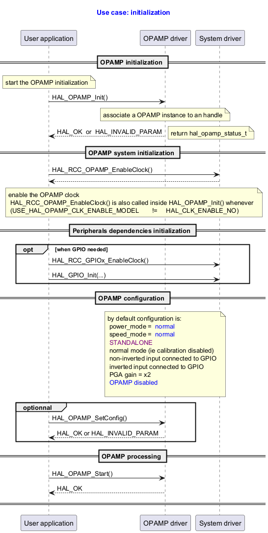
@startuml



title

  <font color=blue> Use case: initialization



end title



' Fix order of each column

participant "User application" as user

participant "OPAMP driver"     as opamp

participant "System driver"    as system



== OPAMP initialization ==

note  over user: start the OPAMP initialization

user -> opamp : HAL_OPAMP_Init()

note over opamp : associate a OPAMP instance to an handle



opamp --> user : HAL_OK  or  HAL_INVALID_PARAM

note right: return hal_opamp_status_t



== OPAMP system initialization ==

user -> system : HAL_RCC_OPAMP_EnableClock()

system --> user

note over user, system: enable the OPAMP clock\n HAL_RCC_OPAMP_EnableClock() is also called inside HAL_OPAMP_Init() whenever \n (USE_HAL_OPAMP_CLK_ENABLE_MODEL \t != \t HAL_CLK_ENABLE_NO)



== Peripherals dependencies initialization ==



opt when GPIO needed

user -> system : HAL_RCC_GPIOx_EnableClock()

user -> system : HAL_GPIO_Init(...)

end



== OPAMP configuration ==

note over opamp : by default configuration is:\n power_mode = <font color=blue> normal \n speed_mode = <font color=blue> normal\n <font color=purple>STANDALONE \n normal mode (ie calibration disabled)\n non-inverted input connected to GPIO \n inverted input connected to GPIO\n PGA gain = x2 \n <font color=blue>OPAMP disabled\n



group optionnal

user -> opamp : HAL_OPAMP_SetConfig()

opamp --> user : HAL_OK or HAL_INVALID_PARAM

end



== OPAMP processing ==

user -> opamp : HAL_OPAMP_Start()

opamp --> user: HAL_OK

== ==

@enduml

Functions called:

OPAMP Deinitialization by User Application, Minimal Sequence

@startuml



title

  <font color=blue> OPAMP deinitialization,

  <font color=blue> minimal sequence



end title





participant "User application" as user

participant "OPAMP driver"       as opamp

participant "System driver"    as system



==OPAMP deinitialization==

user -> opamp : HAL_OPAMP_Stop()

opamp --> user

user -> opamp : HAL_OPAMP_DeInit()

== ==



@enduml

Functions called:

OPAMP Deinitialization by User Application, Full Sequence

@startuml



title

  <font color=blue> OPAMP deinitialization

  <font color=blue> full sequence



end title



participant "User application" as user

participant "OPAMP driver"     as opamp

participant "System driver"    as system



==OPAMP deinitialization==

user -> opamp : HAL_OPAMP_Stop()

opamp  --> user

user -> opamp : HAL_OPAMP_DeInit



==OPAMP system deinitialization==

note over user : To finish the work with the OPAMP, the user must do the following sequence:



user -> system : Disable the OPAMP clock ( void HAL_RCC_OPAMP_DisableClock(void) )

== ==



@enduml

Functions called:

Use Case: OPAMP Reset Configuration

@startuml



title

  <font color=blue> Use case: OPAMP reset configuration



end title



participant "User application" as user

participant "OPAMP driver" as opamp





== OPAMP initialization ==

== OPAMP configuration ==

alt optional

user -> opamp : HAL_OPAMP_SetConfig( hopampx, p_config )

opamp --> user: HAL_OK or HAL_INVALID_PARAM

end

== OPAMP processing ==



user -> opamp : HAL_OPAMP_Start( hopampx )

note right: <font color=green> ACTIVE state



== Stop OPAMP channel, then reset configuration ==

user -> opamp : HAL_OPAMP_Stop( hopampx )

note right: <font color=green> IDLE state



user -> opamp : <font color=blue>HAL_OPAMP_ResetConfig( hopampx )

note right:  Reset to the default parameters configuration of the OPAMP:\n power_mode = <font color=blue> normal \n speed_mode = <font color=blue> normal\n <font color=purple>STANDALONE \n normal mode (ie calibration disabled)\n non-inverted input connected to GPIO \n inverted input connected to GPIO\n PGA gain = x2 \n <font color=blue>OPAMP disabled\n\n<font color=red> Note: user trimming mode remains unchanged \n\n<font color=green> IDLE state

== ==

@enduml

Functions called:

Use Case: OPAMP Set Configuration in Standalone Mode, Detailed Sequence

@startuml

title

  <font color=blue> Use case: OPAMP set configuration in STANDALONE mode (external gain setting mode)

  <font color=blue> detailed sequence

end title





' Fix order of each column

participant "User application" as user

participant "OPAMP driver"     as opamp

participant "System driver"    as system



== OPAMP initialization ==

group initialization

end



== OPAMP configuration STANDALONE ==

group optionnal

user -> opamp : HAL_OPAMP_SetConfig() \n \n

note right:  power_mode = <font color=blue> normal  ,  low\n speed_mode = <font color=blue> normal , high \n configuration = <font color=purple>STANDALONE \n \n<font color=blue> default  connections:\n  non inverting_input   VINP = GPIO connected \n inverting_input VINM = GPIO connected  \n output pin = connected internally to an ADC input, and by user to GPIO non-inverting input (through filtering component)\n\n<font color=blue> factory trimming

opamp --> user



end



opt optionnal

user -> opamp : HAL_OPAMP_SetConfigInputConnection(...)

note right: VINM can be connected internally to _DAC1_CH1

end



== OPAMP processing ==



user -> opamp : HAL_OPAMP_Start()

note right: OPAMP is operationnal in <font color=purple> STANDALONE </font> mode

opamp --> user



opt optionnal

user -> system : HAL_RCC_OPAMP_DisableClock()

note right: the clock is switched off, \nthe opamp register can no more been accessed,\n OPAMP still running as <font color=purple> STANDALONE

end

== ==

@enduml

Functions called:

Use Case: OPAMP Set Configuration in Follower Mode, Detailed Sequence

@startuml

title

  <font color=blue> Use case: OPAMP set configuration in FOLLOWER mode

  <font color=blue> detailed sequence

end title





' Fix order of each column

participant "User application" as user

participant "OPAMP driver"       as opamp

participant "System driver"    as system



== OPAMP initialization ==

group initialization

end



== OPAMP configuration FOLLOWER  ==

group compulsory

user -> opamp : HAL_OPAMP_SetConfig() \n \n

note right:  power_mode = <font color=blue> normal  ,  low\n speed_mode = <font color=blue> normal , high \n configuration = <font color=purple> FOLLOWER \n \n<font color=blue> default  connections:\n  non inverting_input   VINP = GPIO connected \n inverting_input VINM = inverting input not externally connected \n output pin = connected internally to an ADC input\n\n<font color=blue> factory trimming

opamp --> user



end



opt optionnal

user -> opamp : HAL_OPAMP_SetConfigInputConnection(...)

note right: VINM can be connected internally to _DAC1_CH1

end



== OPAMP processing ==



user -> opamp : HAL_OPAMP_Start()

note right: OPAMP is operationnal in <font color=purple> FOLLOWER </font> mode

opamp --> user



opt optionnal

user -> system : HAL_RCC_OPAMP_DisableClock()

note right: the clock is switched off, \nthe opamp register can no more been accessed,\n OPAMP still running as <font color=purple> FOLLOWER

end

== ==

@enduml

Functions called:

Use Case: OPAMP Set Configuration in Programmable Gain Amplifier Mode, Detailed Sequence

@startuml

title

  <font color=blue> Use case: OPAMP set configuration in PROGRAMMABLE GAIN AMPLIFIER mode,

  <font color=blue> internal gain setting (x2, x4, x8, x16),

  <font color=blue> detailed sequence

end title





' Fix order of each column

participant "User application" as user

participant "OPAMP driver"       as opamp

participant "System driver"    as system



== OPAMP initialization ==

group initialization

end



== OPAMP configuration GAIN AMPLIFIER ==

group compulsory

user -> opamp : HAL_OPAMP_SetConfig() \n \n

note right: power_mode = <font color=blue> normal  ,  low\n speed_mode = <font color=blue> normal , high \n configuration = <font color=purple> GAIN AMPLIFIER \n \n<font color=blue> default  connections:\n  non inverting_input   VINP = GPIO connected \n inverting_input VINM = not use, is not externally connected \n output pin = connected internally to an ADC input\n\n<font color=blue> factory trimming

opamp --> user : HAL_OK or HAL_INVALID_PARAM



user -> opamp : HAL_OPAMP_SetGain( gain )

note right:\n PGA gain set to <font color=purple> x2, x4, x8 or x16 \n

opamp --> user : HAL_OK

end



opt optionnal

user -> opamp : HAL_OPAMP_SetConfigInputConnection(...)

note right: VINP can be connected internally to _DAC1_CH1

opamp --> user : HAL_OK or HAL_INVALID_PARAM

end



== OPAMP processing ==



user -> opamp : HAL_OPAMP_Start()

note right: OPAMP is operationnal in <font color=purple> GAIN AMPLIFIER </font> mode

opamp --> user



opt optionnal

user -> system : HAL_RCC_OPAMP_DisableClock()

note right: the clock is switched off, \nthe opamp register can no more been accessed,\n OPAMP still running as <font color=purple> GAIN AMPLIFIER

end

== ==

@enduml

Functions called:

Use Case: OPAMP Set Configuration in Programmable Gain Amplifier with External Filtering Mode, Detailed Sequence

@startuml

title

  <font color=blue> Use case: OPAMP set configuration in PROGRAMMABLE GAIN AMPLIFIER

    <font color=blue> internal gain setting (x2, x4, x8, x16),

      <font color=blue> with external filtering,

  <font color=blue> detailed sequence

end title





' Fix order of each column

participant "User application" as user

participant "OPAMP driver"     as opamp

participant "System driver"    as system



== OPAMP initialization ==

group initialization

end



== OPAMP configuration GAIN AMPLIFIER EXTERNAL FILTERING ==

group compulsory

user -> opamp : HAL_OPAMP_SetConfig() \n \n

note right: power_mode = <font color=blue> normal  ,  low\n speed_mode = <font color=blue> normal , high \n configuration = <font color=purple> GAIN AMPLIFIER \n \n<font color=blue> default  connections:\n  non inverting_input VINP = GPIO connected \n inverting_input VINM =  not use, is not externally connected  \n output pin = connected internally to an ADC input\n\n<font color=blue> factory trimming

opamp --> user : HAL_OK or HAL_INVALID_PARAM



user -> opamp : <font color=green>HAL_OPAMP_SetConfigInputConnection( ... )

note right: non_inverting_input VINM = GPIO connected or _DAC1_CH1 \n <font color=green>inverting_input VINM = GPIO connected

opamp --> user : HAL_OK



user -> opamp : HAL_OPAMP_SetGain( gain )

note right:\n PGA gain set to <font color=purple> x2, x4, x8 or x16 \n

opamp --> user : HAL_OK



user --> opamp : user add an external capacitor

note right:\n For example, a capacitor can be connected between VOUT and VINM for filtering purpose,\n the gain depends on the cut-off frequency.

opamp --> user : HAL_OK

end





== OPAMP processing ==



user -> opamp : HAL_OPAMP_Start()

note right: OPAMP is operationnal in <font color=purple> GAIN AMPLIFIER </font> mode

opamp --> user



opt optionnal

user -> system : HAL_RCC_OPAMP_DisableClock()

note right: the clock is switched off, \nthe opamp register can no more been accessed,\n OPAMP still running as <font color=purple> GAIN AMPLIFIER EXTERNAL FILTERING

end

== ==

@enduml

Functions called:

User Application Calibration in Parallel for Multi OPAMP in Normal-Power Mode

@startuml



title

  <font color=blue> Use case: calibration in parallel for multi opamp in normal-power mode



end title



' Fix order of each column

participant "User application" as user

participant "OPAMP driver"     as opamp

participant "System driver"    as system



== OPAMP initialization ==

group initialization

opamp -> opamp:

note right: <font color=green> IDLE state

end



== OPAMP calibration ==

user -> opamp : <font color=blue>HAL_OPAMP_SetLinkNextHandle(<font color=purple> hopampX, hopampY )\n \n

note right: circular chained list = [ <font color=purple>hopampX</font>, <font color=purple>hopampY</font> ]



user -> opamp : <font color=blue>HAL_OPAMP_SetLinkNextHandle(<font color=purple> hopampY, hopampZ )\n \n

note right: circular chained list = [ <font color=purple>hopampX</font>, <font color=purple>hopampY</font>, <font color=purple>hopampZ</font> ]



user -> opamp : <font color=blue>HAL_OPAMP_CalibrateParallel( <font color=purple><font color=purple>hopampX , normal-power</font>)

note right: <font color=green> CALIB state

opamp --> user : HAL_OK  or  HAL_INVALID_PARAM

note right: <font color=blue> when HAL_OK is returned, those parameters are set for <font color=purple>each opamp of list_of_hopamp </font> : \n . normal-power trimming for PMOS (high voltage) differential pairs , \n . normal-power trimming for NMOS (low voltage) differential pairs.



== OPAMP configuration set in normal-power mode ==

user -> opamp : HAL_OPAMP_SetConfig() \n \n

note right: power_mode = <font color=blue> normal \nspeed_mode = <font color=blue> normal , high \nconfiguration = <font color=blue> FOLLOWER, STANDALONE, GAIN AMPLIFIER \n \n<font color=blue> default  connections\n<font color=blue> user trimming

opamp --> user : HAL_OK or HAL_INVALID_PARAM

note right: <font color=green> IDLE state



== OPAMP processing with user trimming in normal-power mode ==

user -> opamp : HAL_OPAMP_Start()

note right: <font color=green> ACTIVE state



== ==

@enduml

Functions called:

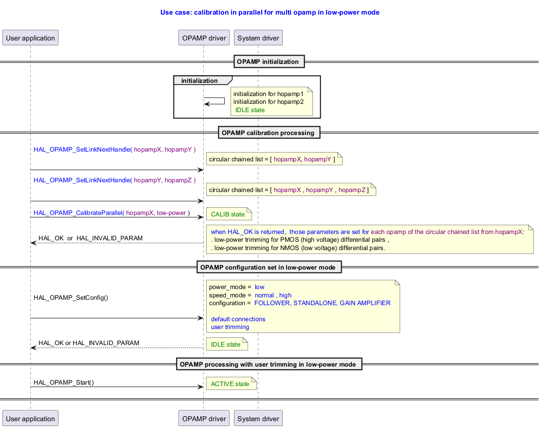
User Application Calibration in Parallel for Multi OPAMP in Low-Power Mode

@startuml



title

  <font color=blue> Use case: calibration in parallel for multi opamp in low-power mode



end title



' Fix order of each column

participant "User application" as user

participant "OPAMP driver"     as opamp

participant "System driver"    as system



== OPAMP initialization ==

group initialization

opamp -> opamp:

note right: initialization for hopamp1 \ninitialization for hopamp2 \n<font color=green> IDLE state

end



== OPAMP calibration processing ==

user -> opamp : <font color=blue>HAL_OPAMP_SetLinkNextHandle(<font color=purple> hopampX, hopampY )\n \n

note right: circular chained list = [ <font color=purple>hopampX</font>, <font color=purple>hopampY</font> ]



user -> opamp : <font color=blue>HAL_OPAMP_SetLinkNextHandle(<font color=purple> hopampY, hopampZ )\n \n

note right: circular chained list = [ <font color=purple>hopampX</font> , <font color=purple>hopampY</font> , <font color=purple>hopampZ</font> ]



user -> opamp : <font color=blue>HAL_OPAMP_CalibrateParallel(<font color=purple> hopampX, low-power </font>)

note right: <font color=green> CALIB state

opamp --> user : HAL_OK  or  HAL_INVALID_PARAM

note right: <font color=blue> when HAL_OK is returned,  those parameters are set for <font color=purple>each opamp of the circular chained list from hopampX</font>: \n . low-power trimming for PMOS (high voltage) differential pairs , \n . low-power trimming for NMOS (low voltage) differential pairs.



== OPAMP configuration set in low-power mode ==

user -> opamp : HAL_OPAMP_SetConfig() \n \n

note right: power_mode = <font color=blue> low \nspeed_mode = <font color=blue> normal , high \nconfiguration = <font color=blue> FOLLOWER, STANDALONE, GAIN AMPLIFIER \n \n<font color=blue> default connections\n<font color=blue> user trimming

opamp --> user : HAL_OK or HAL_INVALID_PARAM

note right: <font color=green> IDLE state



== OPAMP processing with user trimming in low-power mode ==

user -> opamp : HAL_OPAMP_Start()

note right: <font color=green> ACTIVE state



== ==

@enduml

Functions called:

User Application Calibration for a Single OPAMP in Normal-Power Mode

@startuml



title

  <font color=blue> Use case: calibration  for a single opamp in normal-power mode,

 <font color=blue>  the configuration mode is unchanged.

end title



' Fix order of each column

participant "User application" as user

participant "OPAMP driver"     as opamp

participant "System driver"    as system



== OPAMP initialization ==

group initialization

opamp -> opamp:

note right: <font color=green> IDLE state

end



== OPAMP configuration set in normal-power mode ==

user -> opamp : HAL_OPAMP_SetConfig( <font color=purple>hopampx </font>) \n \n

note right: power_mode = <font color=blue> normal \nspeed_mode = <font color=blue> normal , high \nconfiguration = <font color=blue> FOLLOWER, STANDALONE, GAIN AMPLIFIER \n \n<font color=blue> default connections\n<font color=blue> user trimming

opamp --> user : HAL_OK or HAL_INVALID_PARAM

note right: <font color=green> IDLE state



== OPAMP processing with user trimming in normal-power mode ==

user -> opamp : HAL_OPAMP_Start( <font color=purple>hopampx </font>)

note right: <font color=green> ACTIVE state

user -> opamp : HAL_OPAMP_Stop( <font color=purple>hopampx </font>)

note right: <font color=green> IDLE state



== OPAMP calibration ==

user -> opamp : <font color=blue>HAL_OPAMP_Calibrate( <font color=purple>hopampx, normal-power </font>)

note right: <font color=green> CALIB state

opamp --> user : HAL_OK  or  HAL_INVALID_PARAM

note right: <font color=blue> when HAL_OK is returned, those parameters are set for <font color=purple> hopampx </font>: \n . normal-power trimming for PMOS (high voltage) differential pairs , \n . normal-power trimming for NMOS (low voltage) differential pairs.\n . the configuration mode is unchanged\n\n\n<font color=green> IDLE state





== ==

@enduml

Functions called:

User Application Calibration for a Single OPAMP in Low-Power Mode

@startuml



title

  <font color=blue> Use case: calibration for a single opamp in low-power mode,

 <font color=blue>  the configuration mode is unchanged.

end title



' Fix order of each column

participant "User application" as user

participant "OPAMP driver"     as opamp

participant "System driver"    as system



== OPAMP initialization ==

group initialization

opamp -> opamp:

note right: <font color=green> IDLE state

end





== OPAMP configuration set in low-power mode ==

user -> opamp : HAL_OPAMP_SetConfig( <font color=purple>hopampx </font>) \n \n

note right: power_mode = <font color=blue> low \nspeed_mode = <font color=blue> normal , high \nconfiguration = <font color=blue> FOLLOWER, STANDALONE, GAIN AMPLIFIER \n \n<font color=blue> default connections\n<font color=blue> user trimming

opamp --> user : HAL_OK or HAL_INVALID_PARAM

note right: <font color=green> IDLE state



== OPAMP processing with user trimming in low-power mode ==

user -> opamp : HAL_OPAMP_Start( <font color=purple>hopampx </font>)

note right: <font color=green> ACTIVE state

user -> opamp : HAL_OPAMP_Stop( <font color=purple>hopampx </font>)

note right: <font color=green> IDLE state



== OPAMP calibration processing ==

user -> opamp : <font color=blue>HAL_OPAMP_Calibrate( <font color=purple>hopampx, low-power </font>)

note right: <font color=green> CALIB state

opamp --> user : HAL_OK  or  HAL_INVALID_PARAM

note right: <font color=blue> when HAL_OK is returned, those parameters are set for <font color=purple>hopampx </font>: \n . low-power trimming for PMOS (high voltage) differential pairs , \n . low-power trimming for NMOS (low voltage) differential pairs.\n . the configuration mode is unchanged\n\n <font color=green> IDLE state



== ==

@enduml

Functions called:

User Application Retrieve Factory Offset Trimming in Normal-Power Mode

@startuml



title

  <font color=blue> Use case: retrieve FACTORY offset trimming

 <font color=blue>  in normal-power mode

end title





' Fix order of each column

participant "User application" as user

participant "OPAMP driver"     as opamp

participant "System driver"    as system



== OPAMP initialization ==

group initialization

end





== OPAMP retrieve factory offset trimming ==



user -> opamp : <font color=blue>HAL_OPAMP_GetTrimmingMode( <font color=purple>hopampx </font>);

opamp -> user : trimming mode <font color=red>FACTORY</font>





user -> opamp : \n\n<font color=blue>HAL_OPAMP_GetConfigTrimming( <font color=purple>hopampx, *p_config, normal-power )

note right opamp: to be call before HAL_OPAMP_CalibrateXXX() \nand before HAL_OPAMP_SetConfigTrimming()





note right opamp: <font color=blue> when HAL_OK is returned, p_config is filled with those retrieved parameters: \n - <font color=purple>normal-power factory offset trimming for PMOS (high voltage) differential pairs , \n - <font color=purple>normal-power factory offset trimming for NMOS (low voltage) differential pairs.





user -> opamp : \n\n<font color=blue>HAL_OPAMP_GetTrimmingMode( <font color=purple>hopampx </font>);

opamp -> user : trimming mode <font color=red>FACTORY </font>



== ==

@enduml

Functions called:

User Application Retrieve Factory Offset Trimming in Low-Power Mode

@startuml



title

  <font color=blue> Use case: retrieve FACTORY offset trimming

 <font color=blue>  in low-power mode

end title





' Fix order of each column

participant "User application" as user

participant "OPAMP driver"     as opamp

participant "System driver"    as system



== OPAMP initialization ==

group initialization

end





== OPAMP retrieve factory offset trimming ==



user -> opamp : <font color=blue>HAL_OPAMP_GetTrimmingMode( <font color=purple>hopampx </font>);

opamp -> user : trimming mode <font color=red>FACTORY </font>



user -> opamp : \n\n <font color=blue>HAL_OPAMP_GetConfigTrimming( <font color=purple>hopampx, *p_config , low-power)

note right opamp: to be call before HAL_OPAMP_CalibrateXXX() \nand before HAL_OPAMP_SetConfigTrimming()



note right opamp: <font color=blue> when HAL_OK is returned, p_config is filled with those retrieved parameters: \n - <font color=purple>low-power factory offset trimming for PMOS </font>(high voltage) differential pairs , \n - <font color=purple>low-power factory offset trimming for NMOS </font>(low voltage) differential pairs.



user -> opamp : \n\n<font color=blue>HAL_OPAMP_GetTrimmingMode( <font color=purple>hopampx </font>);

opamp -> user :  trimming mode <font color=red>FACTORY </font>



== ==

@enduml

Functions called:

User Application Retrieve User Offset Trimming in Normal-Power Mode

@startuml



title

  <font color=blue> Use case: retrieve USER offset trimming

 <font color=blue>  in normal-power mode

end title





' Fix order of each column

participant "User application" as user

participant "OPAMP driver"     as opamp

participant "System driver"    as system



== OPAMP initialization ==

group initialization

end



== OPAMP retrieve user offset trimming ==



user -> opamp : <font color=blue>HAL_OPAMP_GetTrimmingMode( <font color=purple>hopampx </font>);

opamp -> user : trimming mode <font color=red>FACTORY </font>





user -> opamp : \n\n<font color=green>need to be called at first to compute and set the user offset trimming\n HAL_OPAMP_Calibrate( <font color=purple>hopampx, normal-power </font>)



user -> opamp : \n\n<font color=blue>HAL_OPAMP_GetTrimmingMode( <font color=purple>hopampx </font>);

opamp -> user : trimming mode <font color=green> USER





user -> opamp : \n\n<font color=green>then retrieve the user offset trimming<font color=blue>\n HAL_OPAMP_GetConfigTrimming( <font color=purple>hopampx, *p_config, normal-power )



note right opamp: <font color=blue> when HAL_OK is returned, p_config is filled with those retrieved parameters: \n - <font color=purple>normal-power user offset trimming for PMOS </font>(high voltage) differential pairs , \n - <font color=purple>normal-power user offset trimming for NMOS </font>(low voltage) differential pairs.



user -> opamp : <font color=blue>HAL_OPAMP_GetTrimmingMode( <font color=purple>hopampx </font>);

opamp -> user : trimming mode <font color=green> USER





== ==

@enduml

Functions called:

User Application Retrieve User Offset Trimming in Low-Power Mode

@startuml



title

  <font color=blue> Use case: retrieve USER offset trimming

 <font color=blue>  in low-power mode

end title





' Fix order of each column

participant "User application" as user

participant "OPAMP driver"     as opamp

participant "System driver"    as system



== OPAMP initialization ==

group initialization

end



== OPAMP retrieve user offset trimming ==



user -> opamp : <font color=blue>HAL_OPAMP_GetTrimmingMode( <font color=purple>hopampx </font>);

opamp -> user : trimming mode <font color=red>FACTORY </font>



user -> opamp : \n\n<font color=green>need to be called at first to compute and set the user offset trimming \n HAL_OPAMP_Calibrate( <font color=purple>hopampx, low-power </font>)



user -> opamp : \n\n<font color=blue>HAL_OPAMP_GetTrimmingMode( <font color=purple>hopampx </font>);

opamp -> user : trimming mode <font color=green> USER





user -> opamp : \n <font color=green>then retrieve the user offset trimming \n <font color=blue>HAL_OPAMP_GetConfigTrimming( <font color=purple>hopampx,*p_config, low-power)





note right opamp:  <font color=blue> when HAL_OK is returned, p_config is filled with those retrieved parameters: \n - <font color=purple>low-power user offset trimming for PMOS </font>(high voltage) differential pairs , \n - <font color=purple>low-power user offset trimming for NMOS </font>(low voltage) differential pairs.



user -> opamp : <font color=blue>HAL_OPAMP_GetTrimmingMode( <font color=purple>hopampx </font>);

opamp -> user : trimming mode <font color=green> USER



== ==

@enduml

Functions called: