HAL AES Use Cases

Starting an AES Process in Polling Mode

@startuml
' To add a number by line
'autonumber

' Fix order of each column
== Initialization ==

"User Application"->"System" : HAL_Init()

note right: **  Configure the Flash prefetch, the time base source and the NVIC **

"System" --> "User Application": hal status : HAL_OK or HAL_ERROR

note right: ** Return **

"User Application"->"System" : Configure system clock

"System" --> "User Application"

"User Application"->"HAL AES Driver" : HAL_AES_Init()

note right: Initialize the AES handle and associate an instance \nThe AES clock is enabled by the driver when USE_HAL_AES_CLK_ENABLE_MODEL is set to HAL_CLK_ENABLE_PERIPH_ONLY \nOtherwise it can be enabled outside the driver using RCC APIs

"HAL AES Driver" --> "User Application" : hal status : HAL_OK or HAL_INVALID_PARAM

note right: ** Return **

== Configuration ==
"User Application"->"HAL AES Driver" : HAL_AES_ECB_SetConfig \n or HAL_AES_CBC_SetConfig \n or HAL_AES_CTR_SetConfig \n or HAL_AES_GCM_GMAC_SetConfig \n or HAL_AES_CCM_SetConfig

note right: ** Configure the AES/SAES peripheral with the user parameters **

"HAL AES Driver" --> "User Application" : hal status : HAL_OK or HAL_INVALID_PARAM
note right: ** Return **
"User Application"->"HAL AES Driver" : HAL_AES_SetNormalKey \n or HAL_AES_SetHWKey(SAES ONLY)
note right: ** Configure the AES/SAES key **

"HAL AES Driver" --> "User Application" : hal status : HAL_OK or HAL_INVALID_PARAM

note right: ** Return **

== Process : Polling mode ==

"User Application"->"HAL AES Driver" :  HAL_AES_Encrypt() \nHAL_AES_Decrypt()
note right: ** AES/SAES computation completed **


"HAL AES Driver" --> "User Application": HAL_OK \nHAL_INVALID_PARAM \nHAL_BUSY \nHAL_TIMEOUT

note right: ** return **

@enduml

Functions called:

Starting an AES Process in IT Mode

@startuml
' To add a number by line
'autonumber

' Fix order of each column
== Initialization ==

== Configuration ==

== Process : Interrupt mode ==

"User Application"->"HAL AES Driver" :  HAL_AES_Encrypt_IT() \nor HAL_AES_Decrypt_IT()

"HAL AES Driver"<-"NVIC" : HAL_AES_IRQHandler()
note right: ** AES/SAES computation completed **

"HAL AES Driver" --> "User Application": HAL_AES_InCpltCallback() \n HAL_AES_OutCpltCallback

"HAL AES Driver"<-"NVIC" : HAL_AES_IRQHandler()
note right: ** Or AES/SAES error occured **

"HAL AES Driver" --> "User Application": HAL_AES_ErrorCallback()

@enduml

Functions called:

Starting an AES Process in DMA Mode

@startuml
' To add a number by line
'autonumber

' Fix order of each column
== Initialization ==

"User Application"->"System" : HAL_Init()

note right: **  Configure the Flash prefetch, the time base source and the NVIC **

"System" --> "User Application": hal status : HAL_OK or HAL_ERROR

note right: ** Return **

"User Application"->"System" : Configure system clock

"System" --> "User Application"

"User Application"->"HAL AES Driver" : HAL_AES_Init()

note right: Initialize the AES handle and associate an instance \nThe AES clock is enabled by the driver when USE_HAL_AES_CLK_ENABLE_MODEL is set to HAL_CLK_ENABLE_PERIPH_ONLY \nOtherwise it can be enabled outside the driver using RCC APIs

"HAL AES Driver" --> "User Application" : hal status : HAL_OK or HAL_INVALID_PARAM

note right: ** Return **

"User Application"->"HAL AES Driver" : HAL_AES_SetInDMA()
note right: ** Link In DMA handle to AES handle **
"HAL AES Driver" --> "User Application"
"User Application"->"HAL AES Driver" : HAL_AES_SetOutDMA()
note right: ** Link Out DMA handle to AES handle **
"HAL AES Driver" --> "User Application"

== Configuration ==

== Process : DMA mode ==

"User Application"->"HAL AES Driver" :  HAL_AES_Encrypt_DMA() \nor HAL_AES_Decrypt_DMA()

"HAL DMA Driver"<-"NVIC" : HAL_DMA_IRQHandler(&hdma)

"HAL DMA Driver"->"HAL AES Driver" : DMA transfer complete

"HAL AES Driver" --> "User Application": HAL_AES_InCpltCallback() \n HAL_AES_OutCpltCallback

"HAL DMA Driver"<-"NVIC" : HAL_DMA_IRQHandler(&hdma)

"HAL DMA Driver"->"HAL AES Driver" : Or DMA error occured

"HAL AES Driver" --> "User Application": HAL_AES_ErrorCallback()

@enduml

Functions called:

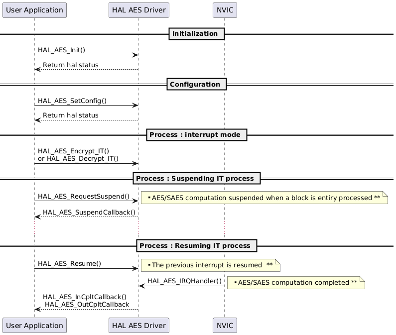
Suspending an AES Process in IT Mode then Resuming It

@startuml
' To add a number by line
'autonumber

' Fix order of each column
== Initialization ==

"User Application"->"HAL AES Driver" : HAL_AES_Init()
"HAL AES Driver" --> "User Application" : Return hal status

== Configuration ==
"User Application"->"HAL AES Driver" : HAL_AES_SetConfig()
"HAL AES Driver" --> "User Application" : Return hal status
== Process : interrupt mode ==

"User Application"->"HAL AES Driver" :  HAL_AES_Encrypt_IT() \nor HAL_AES_Decrypt_IT()

== Process : Suspending IT process ==

"User Application"->"HAL AES Driver" :  HAL_AES_RequestSuspend()

note right: ** AES/SAES computation suspended when a block is entiry processed **

"HAL AES Driver" --> "User Application": HAL_AES_SuspendCallback()

...

== Process : Resuming IT process ==

"User Application"->"HAL AES Driver" :  HAL_AES_Resume()
note right: ** The previous interrupt is resumed  **

"HAL AES Driver"<-"NVIC" : HAL_AES_IRQHandler()
note right: ** AES/SAES computation completed **
"HAL AES Driver" --> "User Application": HAL_AES_InCpltCallback() \n HAL_AES_OutCpltCallback

@enduml

Functions called:

Suspending an AES Process in IT Mode to Start Another AES Process with a Different Configuration

@startuml
' To add a number by line
'autonumber

' Fix order of each column
== First Process AES Initialization ==
"User Application"->"HAL AES Driver" : HAL_AES_Init()
"HAL AES Driver" --> "User Application" : Return hal status

== Configuration ==
"User Application"->"HAL AES Driver" : HAL_AES_SetConfig()
"HAL AES Driver" --> "User Application" : Return hal status

== First Process : interrupt mode ==

"User Application"->"HAL AES Driver" :  HAL_AES_Encrypt_IT() \nor HAL_AES_Decrypt_IT()

== First process Suspending ==

"User Application"->"HAL AES Driver" :  HAL_AES_RequestSuspend()
note right: ** AES/SAES computation suspended when a block is entiry processed **
"HAL AES Driver" --> "User Application": HAL_AES_SuspendCallback()

"User Application"->"HAL AES Driver" : HAL_AES_SaveContext()
note right: ** AES/SAES context saved **
== New process Configuration ==
"User Application"->"HAL AES Driver" : HAL_AES_SetConfig()
"HAL AES Driver" --> "User Application" : Return hal status
== New process Starting ==
"User Application"->"HAL AES Driver" :  HAL_AES_Encrypt() \nor HAL_AES_Decrypt()
note right: ** AES/SAES computation completed **
"HAL AES Driver" --> "User Application": HAL_OK \nHAL_INVALID_PARAM \nHAL_BUSY \nHAL_TIMEOUT

== Process : Resuming the previous process ==

"User Application"->"HAL AES Driver" :  HAL_AES_RestoreContext()

"User Application"->"HAL AES Driver" :  HAL_AES_Resume()
note right: ** The previous interrupt is resumed  **

"HAL AES Driver"<-"NVIC" : HAL_AES_IRQHandler()
note right: ** AES/SAES computation completed **

"HAL AES Driver" --> "User Application": HAL_AES_InCpltCallback() \n HAL_AES_OutCpltCallback

@enduml

Functions called:

Start an AES Process in Polling Mode to Generate a TAG

@startuml
' To add a number by line
'autonumber

' Fix order of each column
== Initialization ==

== Configuration ==

== Process : Polling mode: Encryption, Decryption and TAG generation ==

"User Application"->"HAL AES Driver" :  HAL_AES_Encrypt()
note right: ** AES computation completed **
"HAL AES Driver" --> "User Application": HAL_OK \nHAL_INVALID_PARAM \nHAL_BUSY \nHAL_TIMEOUT

note right: ** return **

"User Application"->"HAL AES Driver" :  HAL_AES_GCM_GenerateAuthTAG() \nor HAL_AES_CCM_GenerateAuthTAG()

note right: ** AES tag generated **

"HAL AES Driver" --> "User Application": HAL_OK \nHAL_INVALID_PARAM \nHAL_BUSY \nHAL_TIMEOUT

note right: ** return **

"User Application"->"HAL AES Driver" :  HAL_AES_Decrypt()

note right: ** AES computation completed **
"HAL AES Driver" --> "User Application": HAL_OK \nHAL_INVALID_PARAM \nHAL_BUSY \nHAL_TIMEOUT

note right: ** return **

@enduml

Functions called:

Start an AES Process to Share a Key

@startuml
' To add a number by line
'autonumber

' Fix order of each column
== SAES Initialization ==

"User Application"->"HAL AES Driver:SAES Instance" : HAL_AES_Init()
"HAL AES Driver:SAES Instance" --> "User Application" : hal status : HAL_OK or HAL_INVALID_PARAM
note right: ** Return **

== SAES Configuration ==
"User Application"->"HAL AES Driver:SAES Instance" : HAL_AES_ECB_SetConfig() \n or HAL_AES_CBC_SetConfig

note right: ** Configure the SAES peripheral with the user parameters **

"HAL AES Driver:SAES Instance" --> "User Application" : hal status : HAL_OK or HAL_INVALID_PARAM
note right: ** Return **

== SAES Key processing ==
"User Application"->"HAL AES Driver:SAES Instance" : HAL_AES_SetHWKey()
note right: ** Configure the hw key in shared mode **
"User Application"->"HAL AES Driver:SAES Instance" : HAL_AES_EncryptSharedKey()
note right: ** Encrypt SAES user key with HW private key **
"HAL AES Driver:SAES Instance" --> "User Application" : hal status : HAL_OK or HAL_INVALID_PARAM or HAL_BUSY or HAL_ERROR or HAL_TIMEOUT
note right: ** Return **

"User Application"->"HAL AES Driver:SAES Instance" : HAL_AES_DecryptSharedKey()
note right: ** Decrypt SAES user key with the same HW private key to load it in AES registers without being exposed **
"HAL AES Driver:SAES Instance" --> "User Application" : hal status : HAL_OK or HAL_INVALID_PARAM or HAL_BUSY or HAL_ERROR or HAL_TIMEOUT
note right: ** Return **

== AES Initialization ==
"User Application"->"HAL AES Driver:AES Instance" : HAL_AES_Init()
"HAL AES Driver:AES Instance" --> "User Application" : hal status : HAL_OK or HAL_INVALID_PARAM
note right: ** Return **

== AES Configuration ==
"User Application"->"HAL AES Driver:AES Instance" : HAL_AES_ECB_SetConfig() \n or HAL_AES_CBC_SetConfig \n or HAL_AES_CTR_SetConfig \n or HAL_AES_GCM_GMAC_SetConfig \n or HAL_AES_CCM_SetConfig

note right: ** Configure the AES peripheral with the user parameters **

"HAL AES Driver:AES Instance" --> "User Application" : hal status : HAL_OK or HAL_INVALID_PARAM

note right: ** Return **

"User Application"->"HAL AES Driver:AES Instance" : HAL_AES_SetSharedKey()

note right: ** Sharing the key from SAES **

"HAL AES Driver:AES Instance" --> "User Application" : hal status : HAL_OK or HAL_INVALID_PARAM

note right: ** Return **

== AES Process : Polling mode ==

"User Application"->"HAL AES Driver:AES Instance" :  HAL_AES_Encrypt() \nor HAL_AES_Decrypt()

note right: ** AES computation completed **

"HAL AES Driver:AES Instance" --> "User Application": HAL_OK \nHAL_INVALID_PARAM \nHAL_BUSY \nHAL_TIMEOUT

note right: ** return **

@enduml

Functions called:

Start an AES Process to Wrap/Unwrap a Key

@startuml

' To add a number by line
'autonumber

' Fix order of each column
== SAES Initialization ==

== SAES Configuration ==

"User Application"->"HAL AES Driver" :HAL_AES_ECB_SetConfig \n or HAL_AES_CBC_SetConfig
note right: ** Configure the SAES peripheral with the user parameters **

"HAL AES Driver" --> "User Application" : hal status : HAL_OK or HAL_INVALID_PARAM

note right: ** Return **

== SAES Process : Encrypt application key with HW private key==
"User Application"->"HAL AES Driver" : HAL_AES_SetHWKey()
note right: ** Configure the hw key in wrapped mode **
"User Application"->"HAL AES Driver" : HAL_AES_WrapKey()

== Process : Decrypt wraped key to load it immediately in AES/SAES key registers without being exposed ==
"User Application"->"HAL AES Driver" :HAL_AES_ECB_SetConfig \n or HAL_AES_CBC_SetConfig
"User Application"->"HAL AES Driver" : HAL_AES_UnwrapKey()

== Process : Polling mode ==

"User Application"->"HAL AES Driver" :HAL_AES_ECB_SetConfig \n or HAL_AES_CBC_SetConfig
"User Application"->"HAL AES Driver" :  HAL_AES_SetDataSwapping()

"User Application"->"HAL AES Driver" :  HAL_AES_Encrypt() \n or HAL_AES_Decrypt()

note right: ** AES/SAES computation completed **

"HAL AES Driver" --> "User Application": HAL_OK \nHAL_INVALID_PARAM \nHAL_BUSY \nHAL_TIMEOUT

note right: ** return **

@enduml

Functions called:

Start an AES Process to Unwrap a Key using CTR algorithm

@startuml

' To add a number by line
'autonumber

' Fix order of each column
== SAES Initialization ==

== SAES Process : Encrypt application key with HW private key==
"User Application"->"HAL AES Driver" :HAL_AES_CTR_SetConfig
"User Application"->"HAL AES Driver" : HAL_AES_SetHWKey()

== Process : Decrypt the wrapped key by deriving the key from the IV using the CTR algo ==
"User Application"->"HAL AES Driver" : HAL_AES_UnwrapKey()

== Process : Polling mode ==

== SAES Configuration ==

"User Application"->"HAL AES Driver" :HAL_AES_ECB_SetConfig \n or HAL_AES_CBC_SetConfig \n HAL_AES_CTR_SetConfig

"User Application"->"HAL AES Driver" :  HAL_AES_SetDataSwapping()
"User Application"->"HAL AES Driver" :  HAL_AES_Encrypt() \n or HAL_AES_Decrypt()

note right: ** SAES computation completed **

"HAL AES Driver" --> "User Application": HAL_OK \nHAL_INVALID_PARAM \nHAL_BUSY \nHAL_TIMEOUT

note right: ** return **

@enduml

Functions called: