HAL IWDG Use Cases

IWDG Refresh Correctly

@startuml
"User Application" -> "System" : HAL_Init()
"System" --> "User Application"
"User Application"->"Driver IWDG" : HAL_IWDG_Init()
"Driver IWDG" --> "User Application"
rnote over "User Application"
User can choose the value of the LSI frequency
depending on the value of : USE_IWDG_LSI_FREQ.
In case USE_IWDG_LSI_FREQ == 0, user must call
HAL_IWDG_SetLSIFrequency() to provide his own
LSI frequency.
endrnote
"User Application" -> "Driver IWDG" : HAL_IWDG_Start(&hiwdg, min_time,\n max_time, early_wakeup_time)
"Driver IWDG" --> "User Application"
group Loop [Can be repeated]
"Driver IWDG" ->x "Driver IWDG" : IWDG downcounter
"User Application" -> "Driver IWDG" : HAL_IWDG_Refresh()
rnote over "Driver IWDG"
<color #green>Refresh done before IWDCNT
<color #green>reaches 0x000
endrnote
rnote over "Driver IWDG"
<color #green>Operation ended successfully
endrnote
end
@enduml

Functions called:

IWDG Cannot Refresh

@startuml
"User Application" -> "System" : HAL_Init()
"System" --> "User Application"
"User Application"->"Driver IWDG" : HAL_IWDG_Init()
"Driver IWDG" --> "User Application"
"User Application" -> "Driver IWDG" : HAL_IWDG_Start(&hiwdg, min_time,\n max_time, early_wakeup_time)
"Driver IWDG" --> "User Application"
alt IWDG not expired
group Loop [Can be repeated]
"Driver IWDG" ->x "Driver IWDG" : IWDG downcounter
"User Application" -> "Driver IWDG" : HAL_IWDG_Refresh()
rnote over "Driver IWDG"
<color #green>Refresh done before IWDCNT
<color #green>reaches 0x000
endrnote
rnote over "Driver IWDG"
<color #green> Operation ended successfully
endrnote
end
else IWDG expired
"Driver IWDG" -> "Driver IWDG" : IWDG downcounter
"Driver IWDG" -[#red]> "System" : <color #red> IWDG reset </color>
rnote over "Driver IWDG"
<color #red>Following a malfunction due to software
<color #red>or hardware failures, the IWDG
<color #red>can not refresh
<color #red>When the IWDCNT reaches 0x000,
<color #red>a RESET signal is generated
endrnote
end
@enduml

Functions called:

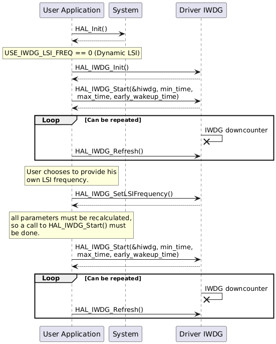
LSI Frequency Modification

@startuml
"User Application" -> "System" : HAL_Init()
"System" --> "User Application"
rnote over "User Application"
USE_IWDG_LSI_FREQ == 0 (Dynamic LSI)
endrnote
"User Application"->"Driver IWDG" : HAL_IWDG_Init()
"Driver IWDG" --> "User Application"
"User Application" -> "Driver IWDG" : HAL_IWDG_Start(&hiwdg, min_time,\n max_time, early_wakeup_time)
"Driver IWDG" --> "User Application"
group Loop [Can be repeated]
"Driver IWDG" ->x "Driver IWDG" : IWDG downcounter
"User Application" -> "Driver IWDG" : HAL_IWDG_Refresh()
end
rnote over "User Application"
User chooses to provide his
own LSI frequency.
endrnote
"User Application"->"Driver IWDG" : HAL_IWDG_SetLSIFrequency()
"Driver IWDG" --> "User Application"
rnote over "User Application"
all parameters must be recalculated,
so a call to HAL_IWDG_Start() must
be done.
endrnote
"User Application" -> "Driver IWDG" : HAL_IWDG_Start(&hiwdg, min_time,\n max_time, early_wakeup_time)
"Driver IWDG" --> "User Application"
group Loop [Can be repeated]
"Driver IWDG" ->x "Driver IWDG" : IWDG downcounter
"User Application" -> "Driver IWDG" : HAL_IWDG_Refresh()
end
@enduml

Functions called:

Window Option is Activated

@startuml
"User Application" -> "System" : HAL_Init()
"System" --> "User Application"
"User Application"->"Driver IWDG" : HAL_IWDG_Init()
"Driver IWDG" --> "User Application"
"User Application" -> "Driver IWDG" : HAL_IWDG_Start(&hiwdg, min_time,\n max_time, early_wakeup_time)
"Driver IWDG" --> "User Application"
alt IWDG not expired
group Loop [Can be repeated]
"Driver IWDG" ->x "Driver IWDG" : IWDG downcounter
"User Application" -> "Driver IWDG" : HAL_IWDG_Refresh()
rnote over "Driver IWDG"
<color #green>Refresh done before IWDCNT
<color #green>reaches 0x000
endrnote
rnote over "Driver IWDG"
<color #green> Operation ended successfully
endrnote
end
else IWDG expired
"Driver IWDG" -> "Driver IWDG" : IWDG downcounter
"Driver IWDG" -[#red]> "System" : <color #red> IWDG reset </color>
rnote over "Driver IWDG"
<color #red>Following a malfunction due to software
<color #red>or hardware failures, the IWDG
<color #red>can not refresh
<color #red>When the IWDCNT reaches 0x000,
<color #red>a RESET signal is generated
endrnote
else Reload outside the window
"Driver IWDG" -[#red]> "System" : <color #red> IWDG reset </color>
rnote over "Driver IWDG"
<color #red>Reload operation is
<color #red>performed while the IWDCNT > WIN + 1
endrnote
end
@enduml

Functions called:

Early Wakeup Interrupt Option is Activated

@startuml
"User Application" -> "System" : HAL_Init()
"System" --> "User Application"
"User Application" -> "NVIC" : Enable NVIC
"NVIC" --> "User Application"
"User Application"->"Driver IWDG" : HAL_IWDG_Init()
"Driver IWDG" --> "User Application"
rnote over "User Application"
The user can choose
Option 1 or Option 2 or nothing.
endrnote
group Option 1 [USE REGISTER CALLBACKS]
"User Application" ->  "Driver IWDG" : HAL_IWDG_RegisterEarlyWakeupCallback\n(userIWDG_EarlyWakeUpCallback)
"Driver IWDG" --> "User Application" : return HAL_OK
end
"User Application" -> "Driver IWDG" : HAL_IWDG_Start(&hiwdg, min_time,\n max_time, early_wakeup_time)
"Driver IWDG" --> "User Application"
alt IWDG not expired
group Loop [Can be repeated]
"Driver IWDG" ->x "Driver IWDG" : IWDG downcounter
"User Application" -> "Driver IWDG" : HAL_IWDG_Refresh()
rnote over "Driver IWDG"
<color #green>Refresh done before IWDCNT
<color #green>reaches 0x000
endrnote
rnote over "Driver IWDG"
<color #green> Operation ended successfully
endrnote
end
else IWDG expired
rnote over "Driver IWDG"
<color #red>When the IWDCNT reaches EWIT - 1
endrnote
"IWDG_IRQHandler" <[#Blue]- "NVIC" : IWDG Early Wakeup interrupt
rnote over "Driver IWDG"
EWIF: Watchdog early interrupt flag = 1
endrnote
"IWDG_IRQHandler" -[#Blue]> "Driver IWDG" : HAL_IWDG_IRQHandler()
activate "Driver IWDG" #Blue
rnote over "Driver IWDG"
EWIF: Watchdog early interrupt flag = 0
endrnote
group Option 1 [USE REGISTER CALLBACKS]
"Driver IWDG" -[#Blue]> "User Application" :userIWDG_EarlyWakeUpCallback
"User Application" -[#Blue]-> "Driver IWDG"
end
group Option 2 [USE OVERRIDEN WEAK CALLBACKS]
"Driver IWDG" -[#Blue]> "User Application" : HAL_IWDG_EarlyWakeupCallback()
"User Application" -[#Blue]-> "Driver IWDG"
deactivate "Driver IWDG"
end
"Driver IWDG" -> "Driver IWDG" : IWDG downcounter
"Driver IWDG" -[#red]> "System" : <color #red> IWDG reset </color>
end
@enduml

Functions called:

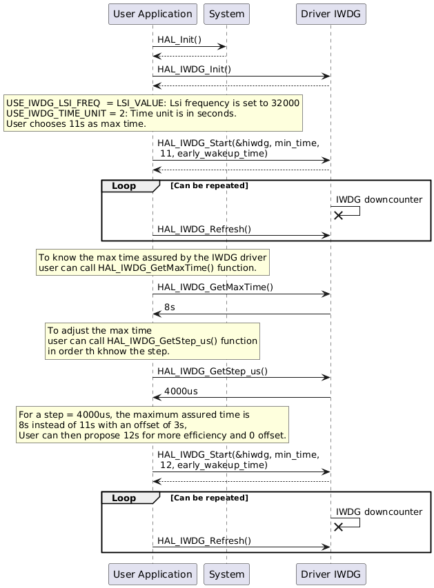
Use Case for Max Time Adjustment

@startuml
"User Application" -> "System" : HAL_Init()
"System" --> "User Application"
"User Application"->"Driver IWDG" : HAL_IWDG_Init()
"Driver IWDG" --> "User Application"
rnote over "User Application"
USE_IWDG_LSI_FREQ  = LSI_VALUE: Lsi frequency is set to 32000
USE_IWDG_TIME_UNIT = 2: Time unit is in seconds.
User chooses 11s as max time.
endrnote
"User Application" -> "Driver IWDG" : HAL_IWDG_Start(&hiwdg, min_time,\n 11, early_wakeup_time)
"Driver IWDG" --> "User Application"
group Loop [Can be repeated]
"Driver IWDG" ->x "Driver IWDG" : IWDG downcounter
"User Application" -> "Driver IWDG" : HAL_IWDG_Refresh()
end
rnote over "User Application"
To know the max time assured by the IWDG driver
user can call HAL_IWDG_GetMaxTime() function.
endrnote
"User Application"->"Driver IWDG" : HAL_IWDG_GetMaxTime()
"Driver IWDG" -> "User Application" : 8s
rnote over "User Application"
To adjust the max time
user can call HAL_IWDG_GetStep_us() function
in order th khnow the step.
endrnote
"User Application"->"Driver IWDG" : HAL_IWDG_GetStep_us()
"Driver IWDG" -> "User Application" : 4000us
rnote over "User Application"
For a step = 4000us, the maximum assured time is
8s instead of 11s with an offset of 3s,
User can then propose 12s for more efficiency and 0 offset.
endrnote
"User Application" -> "Driver IWDG" : HAL_IWDG_Start(&hiwdg, min_time,\n 12, early_wakeup_time)
"Driver IWDG" --> "User Application"
group Loop [Can be repeated]
"Driver IWDG" ->x "Driver IWDG" : IWDG downcounter
"User Application" -> "Driver IWDG" : HAL_IWDG_Refresh()
end
@enduml

Functions called: