HAL USART Overview

Introducing USART

group USART_Introduction

  • The USART hardware abstraction layer provides a set of APIs to interface with the STM32 USART (Universal Synchronous/Asynchronous Receiver Transmitter) peripheral using the SPI communication protocol.

  • It simplifies the configuration, initialization, and management of synchronous USART communication by supporting various modes such as polling, interrupt, and DMA for efficient data transfer.

  • This abstraction layer ensures portability and ease of use across different STM32 series.

Module and files

The following diagram illustrates the USART module and its associated files.

Module and files diagram

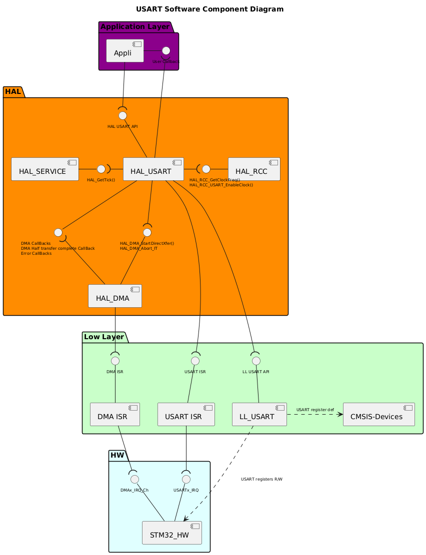
Component diagram

The following diagram illustrates the software components involved in the USART module. It shows the interactions between the user application, HAL drivers, low-level drivers, and the hardware components.

@startuml

!$use_ppp_core = 0
!$use_ppp_ll = 1
!$use_ppp_hal = 1

!$use_api_itf = 1
!$use_hal_itf = 1
!$use_ll_itf = 1
!$use_core_itf = 0

!$use_ppp_isr = 1

!$use_hal_service = 1
!$use_hal_rcc = 1
!$use_hal_dma = 1

!$use_ll_rcc = 0

!$ppp = "USART"
!$hal_api_itf = "HAL " + $ppp + " API"
!$appli_itf = "User Callback"
!$ppp_name = "HAL_"+$ppp
!$ppp_ISR = $ppp+" ISR"
!$ll_ppp = "LL_"+$ppp
!$hal_dma_itf = "HAL_DMA_StartDirectXfer()\nHAL_DMA_Abort_IT"
!$hal_rcc_itf = "\t\t\tHAL_RCC_GetClockFreq()\n\t\t\tHAL_RCC_"+$ppp+"_EnableClock()"
!$hal_ppp_itf = "DMA CallBacks\nDMA Half transfer complete CallBack\nError CallBacks"
!$hal_generic_itf = "HAL_GetTick()"
!$ll_ppp_itf = "LL " + $ppp +" API"
!$ppp_xIRQ = $ppp+"x_IRQ"

<style>
componentDiagram {
arrow {
FontSize 8
}
interface {
FontSize 8
}
}
</style>

title $ppp Software Component Diagram

Package "Application Layer" #DarkMagenta {

component [Appli]
interface "$appli_itf" as APPLI_Interface
[Appli] -r- APPLI_Interface
}

package "HAL" #DarkOrange {
[$ppp_name]
!if ($use_hal_dma == 1)
interface "$hal_ppp_itf" as HAL_PPP_Interface
[$ppp_name] -d- HAL_PPP_Interface
!endif
interface "$hal_api_itf" as HAL_PPP_APPLI_Interface
[$ppp_name] -u- HAL_PPP_APPLI_Interface

!if ($use_hal_service == 1)
  [HAL_SERVICE]
  interface "$hal_generic_itf" as HAL_Service_Interface
  [HAL_SERVICE] -r- HAL_Service_Interface
  [$ppp_name] -l-( HAL_Service_Interface
!endif  

!if ($use_hal_dma == 1)
  [HAL_DMA]
  interface "$hal_dma_itf" as HAL_DMA_Interface
  [HAL_DMA] -u- HAL_DMA_Interface
  [HAL_DMA] -u-( HAL_PPP_Interface
  [$ppp_name] --( HAL_DMA_Interface
!endif
!if ($use_hal_rcc == 1)
  [HAL_RCC]
  interface "$hal_rcc_itf" as HAL_RCC_Interface
  [HAL_RCC] -l- HAL_RCC_Interface
  [$ppp_name] -r-( HAL_RCC_Interface
!endif
}

[Appli] -d-( HAL_PPP_APPLI_Interface
[$ppp_name] -u-( APPLI_Interface

package "Low Layer" #Technology {

!if ($use_ppp_ll == 1)
  [$ll_ppp]
  interface "$ll_ppp_itf" as LL_PPP_Interface
  [$ll_ppp]  -u- LL_PPP_Interface
!endif 

!if ($use_ppp_isr == 1) 
interface "$ppp_ISR" as PPP_ISR
[$ppp_ISR] -U- PPP_ISR
[$ppp_ISR]
!endif

[CMSIS-Devices]
!if ($use_ll_rcc == 1)
  [LL_RCC]
  interface "LL RCC API" as LL_RCC_API
  [LL_RCC] -u- LL_RCC_API
  [HAL_RCC] -d-(LL_RCC_API
!endif

!if ($use_hal_dma == 1)
  [DMA ISR]
  interface "DMA ISR" as DMA_ISR
  [DMA ISR] -u- DMA_ISR
!endif  
}

package "HW" #LightCyan {
[STM32_HW]
!if ($use_ppp_isr == 1)
interface "$ppp_xIRQ" as PPPx_IRQ
[STM32_HW] -u- PPPx_IRQ
!endif
!if ($use_hal_dma == 1)
interface "DMAx_IRQ_Ch" as DMA_IRQ_CH
[STM32_HW] -u- DMA_IRQ_CH
[DMA ISR] -d-( DMA_IRQ_CH
[HAL_DMA] --( DMA_ISR
!endif
}
!if ($use_ppp_ll == 1)
[$ppp_name] -d-( LL_PPP_Interface
[$ll_ppp] .r.> [CMSIS-Devices]: $ppp register def
[STM32_HW] <.u. [$ll_ppp] : $ppp registers R/W
!else
[$ppp_name] .d.> [CMSIS-Devices]: $ppp register def
[STM32_HW] <.l. [$ppp_name] : $ppp registers R/W
!endif
!if ($use_ppp_isr == 1)
[$ppp_ISR] -d-( PPPx_IRQ
[$ppp_name] -d-( PPP_ISR
!endif
!if ($use_ll_rcc == 1)
[STM32_HW] <.u. [LL_RCC] : RCC registers R/W
!endif

@enduml

Configuration table

The following table lists the configuration defines for the HAL USART module, specifying their locations, default values, and descriptions:

group USART_Configuration_Table

Configuration inside the USART driver:

Software configuration defined in stm32c5xx_hal_conf.h:

Preprocessor flags

Default value

Comment

USE_HAL_USART_MODULE

1

Enable HAL USART driver module

USE_HAL_USART_REGISTER_CALLBACKS

0

Allow the user to define a callback

USE_HAL_USART_DMA

1

Enable DMA code in USART

USE_HAL_CHECK_PARAM

0

Enable runtime parameter checks

USE_HAL_USART_CLK_ENABLE_MODEL

HAL_CLK_ENABLE_NO

Enable the gating of the peripheral clock

USE_HAL_CHECK_PROCESS_STATE

0

Enable atomicity of process state checks

USE_HAL_MUTEX

0

Enable semaphore creation for the OS

USE_HAL_USART_USER_DATA

0

Add user data inside the HAL USART handle

USE_HAL_USART_GET_LAST_ERRORS

0

Enable retrieval of last process error codes

USE_HAL_USART_FIFO

0

Enable FIFO code in HAL USART

Software configuration defined in preprocessor environment:

Preprocessor flags

Default value

Comment

USE_ASSERT_DBG_PARAM

Not defined

Enable parameter checks for HAL and LL

USE_ASSERT_DBG_STATE

Not defined

Enable state checks for HAL