HAL WWDG Use Cases

User Application Starting a Driver

@startuml

"User Application"->"System" : HAL_Init()
"System" --> "User Application"
"User Application"->"System" : Configure system clock
"System" --> "User Application"
"User Application"->"Driver WWDG" : HAL_WWDG_Init()

alt if USE_HAL_WWDG_CLK_ENABLE_MODEL > HAL_CLK_ENABLE_NO
"Driver WWDG"->"System": Enable the WWDG clock
"System" --> "Driver WWDG"
end

"Driver WWDG" --> "User Application"
"User Application"->"Driver WWDG" : HAL_WWDG_Start()
"Driver WWDG"->"System": HAL_RCC_GetPCLK1Freq()
"System" --> "Driver WWDG"
"Driver WWDG" --> "User Application"
@enduml

Functions called:

WWDG Refresh Correctly

@startuml

"User Application" -> "System" : HAL_Init()

"System" --> "User Application"

"User Application"->"Driver WWDG" : HAL_WWDG_Init()

alt if USE_HAL_WWDG_CLK_ENABLE_MODEL > HAL_CLK_ENABLE_NO
"Driver WWDG"->"System": Enable the WWDG clock
"System" --> "Driver WWDG"
end
"Driver WWDG" --> "User Application"

"User Application" -> "Driver WWDG" : HAL_WWDG_Start
"Driver WWDG"->"System": HAL_RCC_GetPCLK1Freq()
"System" --> "Driver WWDG"
"Driver WWDG" --> "User Application"

group Loop [Can be repeated]

"Driver WWDG" -> "Driver WWDG" : WWDG down-counter
"User Application" -> "Driver WWDG" : HAL_WWDG_Refresh()

rnote over "Driver WWDG"
<color #green>Refresh done when the down-counter
<color #green>value is inside the window
endrnote

rnote over "Driver WWDG"
<color #green>Operation ended successfully
endrnote

end

@enduml

Functions called:

WWDG Cannot Refresh

@startuml

"User Application" -> "System" : HAL_Init()
"System" --> "User Application"

"User Application"->"Driver WWDG" : HAL_WWDG_Init()

alt if USE_HAL_WWDG_CLK_ENABLE_MODEL > HAL_CLK_ENABLE_NO
"Driver WWDG"->"System": Enable the WWDG clock
"System" --> "Driver WWDG"
end
"Driver WWDG" --> "User Application"


"User Application" -> "Driver WWDG" : HAL_WWDG_Start
"Driver WWDG"->"System": HAL_RCC_GetPCLK1Freq()
"System" --> "Driver WWDG"
"Driver WWDG" --> "User Application"

alt WWDG not expired
group Loop [Can be repeated]

"Driver WWDG" -> "Driver WWDG" : WWDG down-counter
"User Application" -> "Driver WWDG" : HAL_WWDG_Refresh()

rnote over "Driver WWDG"
<color #green>Refresh done when the down-counter
<color #green>value is inside the window
endrnote

rnote over "Driver WWDG"
<color #green> Operation ended successfully
endrnote

end

else WWDG expired
"Driver WWDG" -> "Driver WWDG" : WWDG down-counter
"Driver WWDG" -[#red]> "System" : <color #red> WWDG reset </color>

rnote over "Driver WWDG"
<color #red>Following a malfunction due to software
<color #red>or hardware failures, the WWDG
<color #red>can not refresh.
<color #red>RESET signal is generated when the down-counter
<color #red>value becomes lower than 0x40
endrnote

else Reload outside the window

"Driver WWDG" -> "Driver WWDG" : WWDG down-counter
"Driver WWDG" -[#red]> "System" : <color #red> WWDG reset </color>

rnote over "Driver WWDG"
<color #red>RESET signal is generated when reload operation is
<color #red>performed outside the limited window.
endrnote

end

@enduml

Functions called:

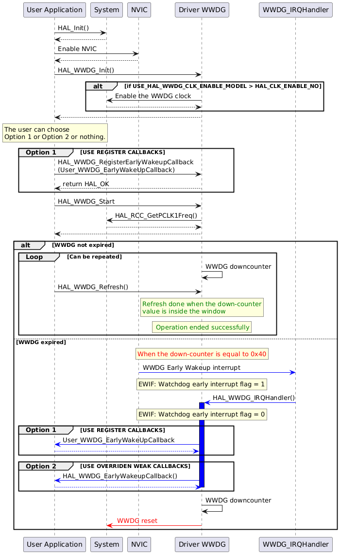
Early Wakeup Interrupt Option is Activated

@startuml

"User Application" -> "System" : HAL_Init()
"System" --> "User Application"

"User Application" -> "NVIC" : Enable NVIC
"NVIC" --> "User Application"

"User Application"->"Driver WWDG" : HAL_WWDG_Init()

alt if USE_HAL_WWDG_CLK_ENABLE_MODEL > HAL_CLK_ENABLE_NO
"Driver WWDG"->"System": Enable the WWDG clock
"System" --> "Driver WWDG"
end
"Driver WWDG" --> "User Application"

rnote over "User Application"
The user can choose
Option 1 or Option 2 or nothing.
endrnote

group Option 1 [USE REGISTER CALLBACKS]
"User Application" ->  "Driver WWDG" : HAL_WWDG_RegisterEarlyWakeupCallback\n(User_WWDG_EarlyWakeUpCallback)
"Driver WWDG" --> "User Application" : return HAL_OK
end


"User Application" -> "Driver WWDG" : HAL_WWDG_Start
"Driver WWDG"->"System": HAL_RCC_GetPCLK1Freq()
"System" --> "Driver WWDG"
"Driver WWDG" --> "User Application"

alt WWDG not expired
group Loop [Can be repeated]

"Driver WWDG" -> "Driver WWDG" : WWDG downcounter
"User Application" -> "Driver WWDG" : HAL_WWDG_Refresh()

rnote over "Driver WWDG"
<color #green>Refresh done when the down-counter
<color #green>value is inside the window
endrnote

rnote over "Driver WWDG"
<color #green> Operation ended successfully
endrnote

end

else WWDG expired

rnote over "Driver WWDG"
<color #red>When the down-counter is equal to 0x40
endrnote

"WWDG_IRQHandler" <[#Blue]- "NVIC" : WWDG Early Wakeup interrupt

rnote over "Driver WWDG"
EWIF: Watchdog early interrupt flag = 1
endrnote


"WWDG_IRQHandler" -[#Blue]> "Driver WWDG" : HAL_WWDG_IRQHandler()

activate "Driver WWDG" #Blue

rnote over "Driver WWDG"
EWIF: Watchdog early interrupt flag = 0
endrnote

group Option 1 [USE REGISTER CALLBACKS]
"Driver WWDG" -[#Blue]> "User Application" :User_WWDG_EarlyWakeUpCallback
"User Application" -[#Blue]-> "Driver WWDG"
end
group Option 2 [USE OVERRIDEN WEAK CALLBACKS]
"Driver WWDG" -[#Blue]> "User Application" : HAL_WWDG_EarlyWakeupCallback()
"User Application" -[#Blue]-> "Driver WWDG"
deactivate "Driver WWDG"
end

"Driver WWDG" -> "Driver WWDG" : WWDG downcounter
"Driver WWDG" -[#red]> "System" : <color #red> WWDG reset </color>

end

@enduml

Functions called:

Use Case for Max Time Adjustment

@startuml

"User Application" -> "System" : HAL_Init()
"System" --> "User Application"

"User Application"->"Driver WWDG" : HAL_WWDG_Init()

alt if USE_HAL_WWDG_CLK_ENABLE_MODEL > HAL_CLK_ENABLE_NO
"Driver WWDG"->"System": Enable the WWDG clock
"System" --> "Driver WWDG"
end
"Driver WWDG" --> "User Application"

rnote over "User Application"
for PCLK = $MAX_FREQ$ MHz and Time unit is in milliseconds
User chooses 78 ms as max time.
endrnote

"User Application" -> "Driver WWDG" : HAL_WWDG_Start
"Driver WWDG"->"System": HAL_RCC_GetPCLK1Freq()
"System" --> "Driver WWDG"
"Driver WWDG" --> "User Application"

group Loop [Can be repeated]

"Driver WWDG" -> "Driver WWDG" : WWDG downcounter
"User Application" -> "Driver WWDG" : HAL_WWDG_Refresh()
end

rnote over "User Application"
To know the max time assured by the WWDG driver
user can call HAL_WWDG_GetMaxTime() function.
endrnote

"User Application"->"Driver WWDG" : HAL_WWDG_GetMaxTime()
"Driver WWDG" -> "User Application" : 75 ms

rnote over "User Application"
To adjust the max time
user can call HAL_WWDG_GetStep_us() function
in order to khnow the step.
endrnote

"User Application"->"Driver WWDG" : HAL_WWDG_GetStep_us()
"Driver WWDG" -> "User Application" : 1 ms

rnote over "User Application"
For a step = 1 ms, the maximum assured time is
75 ms instead of 78 ms with an offset of 3 ms,
User can then propose 75 ms for more efficiency.
endrnote


"User Application" -> "Driver WWDG" : HAL_WWDG_Start
"Driver WWDG" --> "User Application"

group Loop [Can be repeated]

"Driver WWDG" ->x "Driver WWDG" : WWDG downcounter
"User Application" -> "Driver WWDG" : HAL_WWDG_Refresh()
end

@enduml

Functions called:

Use Case for Min Time Adjustment

@startuml

"User Application" -> "System" : HAL_Init()
"System" --> "User Application"

"User Application"->"Driver WWDG" : HAL_WWDG_Init()

alt if USE_HAL_WWDG_CLK_ENABLE_MODEL > HAL_CLK_ENABLE_NO
"Driver WWDG"->"System": Enable the WWDG clock
"System" --> "Driver WWDG"
end
"Driver WWDG" --> "User Application"

rnote over "User Application"
for PCLK = $MAX_FREQ$ MHz and Time unit is in milliseconds.
User chooses 50ms as min time.
endrnote

"User Application" -> "Driver WWDG" : HAL_WWDG_Start
"Driver WWDG"->"System": HAL_RCC_GetPCLK1Freq()
"System" --> "Driver WWDG"
"Driver WWDG" --> "User Application"

group Loop [Can be repeated]

"Driver WWDG" ->x "Driver WWDG" : WWDG down-counter
"User Application" -> "Driver WWDG" : HAL_WWDG_Refresh()
end

rnote over "User Application"
To modify the min time assured by the WWDG driver,
user can call HAL_WWDG_SetMinTime() function.
endrnote

"User Application"->"Driver WWDG" : HAL_WWDG_SetMinTime(): 30ms

rnote over "User Application"
At any time of the application, user can check the configured
min time by calling HAL_WWDG_GetMinTime() function.
endrnote

"User Application" -> "Driver WWDG" : HAL_WWDG_GetMinTime()
"Driver WWDG" --> "User Application"
"Driver WWDG" -> "User Application" : 30ms

group Loop [Can be repeated]

"Driver WWDG" ->x "Driver WWDG" : WWDG down-counter
"User Application" -> "Driver WWDG" : HAL_WWDG_Refresh()
end

@enduml

Functions called: