HAL I3C Use Cases

Build Controller CCC Transfer Context

@startuml
note over App : Building transfer context is a 100% software process. It can be performed at any time and does not depend on any I3C instance or driver handle.

participant App as "User application"
participant "<font color=green><b>HAL I3C</b></font>" as I3C
== Build a controller CCC transfer context\n==

App -> I3C : HAL_I3C_CTRL_ResetTransferCtx(ctx)
App <-- I3C : HAL_OK

App -> I3C : HAL_I3C_CTRL_InitTransferCtxTc(ctx, ctrl_buf)
App <-- I3C : HAL_OK

alt If Tx transfer in usecase
App -> I3C : HAL_I3C_CTRL_InitTransferCtxTx(ctx, tx_concatenated_buf)
App <-- I3C : HAL_OK
end

alt If Rx transfer in usecase
App -> I3C : HAL_I3C_CTRL_InitTransferCtxRx(ctx, rx_concatenated_buf)
App <-- I3C : HAL_OK
end

App -> I3C : HAL_I3C_CTRL_BuildTransferCtxCCC(ctx)
App <-- I3C : HAL_OK
@enduml

Called functions:

Build Controller Private Transfer Context

@startuml
note over App : Building transfer context is a 100% software process. It can be performed at any time and does not depend on any I3C instance or driver handle.

participant App as "User application"
participant "<font color=green><b>HAL I3C</b></font>" as I3C
== Build a controller Private transfer context\n==

App -> I3C : HAL_I3C_CTRL_ResetTransferCtx(ctx)
App <-- I3C : HAL_OK

App -> I3C : HAL_I3C_CTRL_InitTransferCtxTc(ctx, ctrl_buf)
App <-- I3C : HAL_OK

alt If Tx transfer in usecase
App -> I3C : HAL_I3C_CTRL_InitTransferCtxTx(ctx, tx_concatenated_buf)
App <-- I3C : HAL_OK
end

alt If Rx transfer in usecase
App -> I3C : HAL_I3C_CTRL_InitTransferCtxRx(ctx, rx_concatenated_buf)
App <-- I3C : HAL_OK
end

App -> I3C : HAL_I3C_CTRL_BuildTransferCtxPrivate(ctx)
App <-- I3C : HAL_OK
@enduml

Called functions:

Prerequisite

@startuml
==Prerequisite==

participant App as "User application"
participant "HAL GENERIC" as GENERIC
participant "HAL RCC" as RCC

App -> GENERIC : HAL_Init
GENERIC --> App 
App -> RCC : Configure system clock
RCC --> App
@enduml

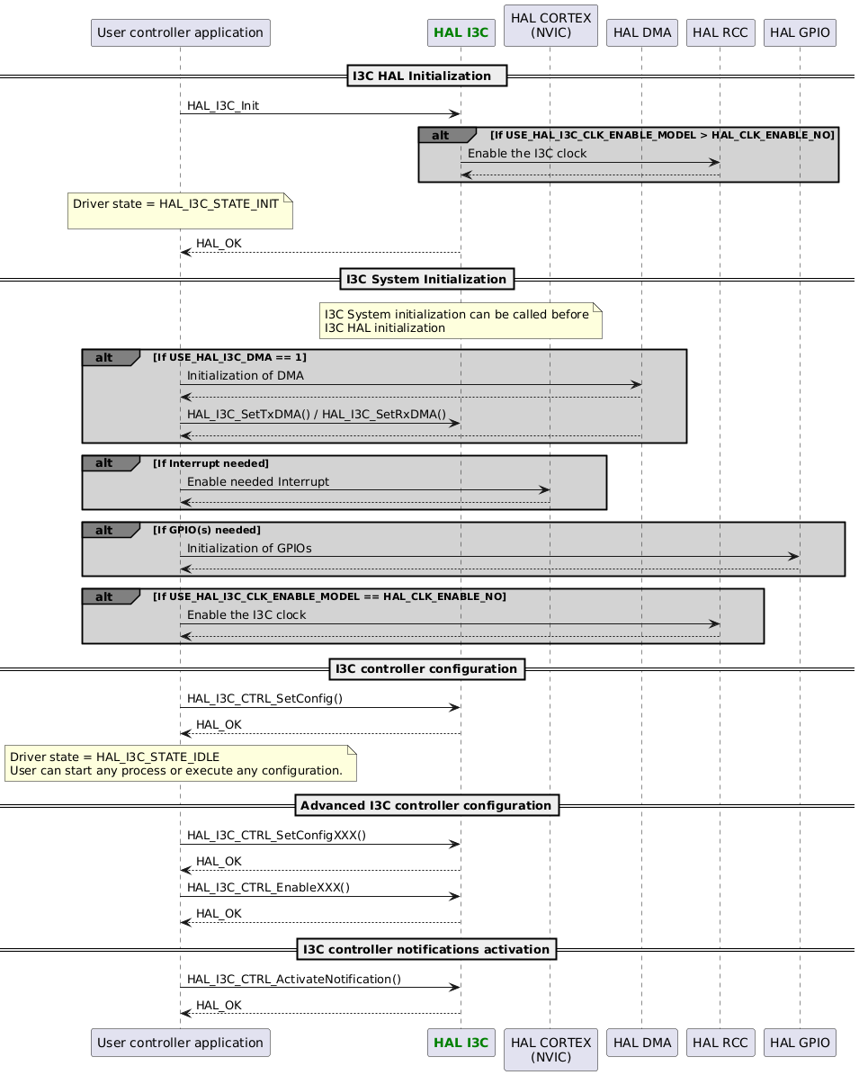
I3C Controller Initialization

@startuml

participant App as "User controller application"
participant "<font color=green><b>HAL I3C</b></font>" as I3C
participant "HAL CORTEX\n(NVIC)" as CORTEX
participant "HAL DMA" as DMA
participant "HAL RCC" as RCC
participant "HAL GPIO" as GPIO

==I3C HAL Initialization  ==
App -> I3C : HAL_I3C_Init
alt#grey #lightgrey If USE_HAL_I3C_CLK_ENABLE_MODEL > HAL_CLK_ENABLE_NO
I3C->RCC : Enable the I3C clock
RCC-->I3C
end
note over App : Driver state = HAL_I3C_STATE_INIT\n
App <-- I3C : HAL_OK

==I3C System Initialization==
Note over I3C : I3C System initialization can be called before\nI3C HAL initialization

alt#grey #lightgrey If USE_HAL_I3C_DMA == 1
App->DMA : Initialization of DMA
DMA-->App
App->I3C : HAL_I3C_SetTxDMA() / HAL_I3C_SetRxDMA()
DMA-->App
end

alt#grey #lightgrey If Interrupt needed
App->CORTEX : Enable needed Interrupt
CORTEX-->App
end

alt#grey #lightgrey If GPIO(s) needed
App->GPIO : Initialization of GPIOs
GPIO-->App
end

alt#grey #lightgrey If USE_HAL_I3C_CLK_ENABLE_MODEL == HAL_CLK_ENABLE_NO
App->RCC : Enable the I3C clock
RCC --> App
end

==I3C controller configuration==
App -> I3C : HAL_I3C_CTRL_SetConfig()
App <-- I3C :HAL_OK

note over App : Driver state = HAL_I3C_STATE_IDLE\nUser can start any process or execute any configuration.

==Advanced I3C controller configuration==
App -> I3C : HAL_I3C_CTRL_SetConfigXXX()
App <-- I3C :HAL_OK
App -> I3C : HAL_I3C_CTRL_EnableXXX()
App <-- I3C :HAL_OK

==I3C controller notifications activation==
App -> I3C : HAL_I3C_CTRL_ActivateNotification()
App <-- I3C :HAL_OK
@enduml

Called functions:

I3C Target Initialization

@startuml
participant App as "User target application"
participant "<font color=green><b>HAL I3C</b></font>" as I3C
participant "HAL CORTEX\n(NVIC)" as CORTEX
participant "HAL DMA" as DMA
participant "HAL RCC" as RCC
participant "HAL GPIO" as GPIO

==I3C HAL Initialization  ==
App -> I3C : HAL_I3C_Init
alt#grey #lightgrey If USE_HAL_I3C_CLK_ENABLE_MODEL > HAL_CLK_ENABLE_NO
I3C->RCC : Enable the I3C clock
RCC-->I3C
end
note over App : Driver state = HAL_I3C_STATE_INIT\n
App <-- I3C : HAL_OK

==I3C system initialization==
Note over I3C : I3C System initialization can be called before\nI3C HAL initialization

alt#grey #lightgrey If USE_HAL_I3C_DMA == 1
App->DMA : Initialization of DMA
DMA-->App
App->I3C : HAL_I3C_SetTxDMA() / HAL_I3C_SetRxDMA()
DMA-->App
end

alt#grey #lightgrey If Interrupt needed
App->CORTEX : Enable needed Interrupt
CORTEX-->App
end

alt#grey #lightgrey If GPIO(s) needed
App->GPIO : Initialization of GPIOs
GPIO-->App
end

alt#grey #lightgrey If USE_HAL_I3C_CLK_ENABLE_MODEL == HAL_CLK_ENABLE_NO
App->RCC : Enable the I3C clock
RCC --> App
end

==I3C target configuration==
App -> I3C : HAL_I3C_TGT_SetConfig()
App <-- I3C :HAL_OK

note over App : Driver state = HAL_I3C_STATE_IDLE\nUser can start any process or execute any configuration.

==Advanced I3C target configuration==
App -> I3C : HAL_I3C_TGT_SetConfigFifo()
App <-- I3C :HAL_OK
App -> I3C : HAL_I3C_TGT_EnableGroupAddrCapability()
App <-- I3C :HAL_OK
App -> I3C : HAL_I3C_TGT_SetPayloadENTDAAConfig()
App <-- I3C :HAL_OK
App -> I3C : HAL_I3C_TGT_SetConfigCtrlRole()
App <-- I3C :HAL_OK
App -> I3C : HAL_I3C_TGT_EnableCtrlRoleRequest()
App <-- I3C :HAL_OK
App -> I3C : HAL_I3C_TGT_EnableHotJoinRequest()
App <-- I3C :HAL_OK
App -> I3C : HAL_I3C_TGT_SetConfigIBI()
App <-- I3C :HAL_OK
App -> I3C : HAL_I3C_TGT_EnableIBI()
App <-- I3C :HAL_OK
App -> I3C : HAL_I3C_TGT_SetConfigMaxDataSize()
App <-- I3C :HAL_OK
App -> I3C : HAL_I3C_TGT_SetConfigGETMXDS()
App <-- I3C :HAL_OK
App -> I3C : HAL_I3C_TGT_SetConfigCtrlHandOffActivity()
App <-- I3C :HAL_OK
==I3C target notifications activation==
App -> I3C : HAL_I3C_TGT_ActivateNotification()
App <-- I3C :HAL_OK
@enduml

Called functions:

I3C Deinitialization Sequence

@startuml
participant App as "User application"
participant "<font color=green><b>HAL I3C</b></font>" as I3C
participant "HAL CORTEX\n(NVIC)" as CORTEX
participant "HAL DMA" as DMA
participant "HAL RCC" as RCC
participant "HAL GPIO" as GPIO

==I3C deInitialisation==
App->I3C : HAL_I3C_DeInit
App<--I3C

==I3C system deInitalization==
alt#grey #lightgrey If USE_HAL_I3C_DMA == 1
App->DMA : DeInitialization of DMA
DMA-->App
end

alt#grey #lightgrey If Interrupt needed
App->CORTEX : Disable needed Interrupt
CORTEX-->App
end

alt#grey #lightgrey If GPIO(s) needed
App->GPIO : DeInitialization of GPIOs
GPIO-->App
end

App->RCC : Disable the I3C clock
RCC --> App
@enduml

Called functions:

Process Controller Dynamic Address Assignment

@startuml
participant App as "User controller application"
participant "<font color=green><b>HAL I3C</b></font>" as I3C
==Process : Controller Dynamic Address Assign (IT)\n==
note over App : Driver state must be HAL_I3C_STATE_IDLE\n

App -> I3C : HAL_I3C_CTRL_DynAddrAssign_IT
note over App : Driver state = HAL_I3C_STATE_DAA\n
App <-- I3C : HAL_OK
...
loop while (all devices)

"I3Cx_IRQHandler" <- : I3Cx interrupt RXFNEF
"I3Cx_IRQHandler" -> I3C : HAL_I3C_EV_IRQHandler()

I3C <- I3C: DAA process

"I3Cx_IRQHandler" <- : I3Cx interrupt TXFNFF
"I3Cx_IRQHandler" -> I3C : HAL_I3C_EV_IRQHandler()

App <- I3C : HAL_I3C_CTRL_TgtReqDynAddrCallback()
App --> I3C : HAL_I3C_CTRL_SetDynAddr()
App <-- I3C : HAL_OK

end
"I3Cx_IRQHandler" <- : I3Cx interrupt FC 
"I3Cx_IRQHandler" -> I3C : HAL_I3C_EV_IRQHandler()
note over App : Driver state = HAL_I3C_STATE_IDLE\n
App <- I3C : HAL_I3C_CTRL_DAACpltCallback()

App -> I3C : HAL_I3C_CTRL_SetConfigBusDevices()
App <-- I3C : HAL_OK
@enduml

Called functions:

Process Controller CCC/Private Transfer

@startuml
participant App as "User controller application"
participant "<font color=green><b>HAL I3C</b></font>" as I3C

==Process : Controller CCC or private multiple transfer\n==
note over App : Driver state must be HAL_I3C_STATE_IDLE\n
App -> I3C : HAL_I3C_CTRL_Transfer(built CCC ctx or built private ctx)
note over App : Driver state = HAL_I3C_STATE_TX_RX\n
I3C <- I3C: Multiple transfer process according to the ctx
note over App : Driver state = HAL_I3C_STATE_IDLE
App <-- I3C : HAL_OK
@enduml

Called functions:

Process Controller CCC/Private Transfer IT

@startuml
participant App as "User controller application"
participant "<font color=green><b>HAL I3C</b></font>" as I3C

==Process : Controller CCC or private multiple transfer IT\n==
note over App : Driver state must be HAL_I3C_STATE_IDLE\n
App -> I3C : HAL_I3C_CTRL_Transfer_IT(built CCC ctx or built private ctx)
note over App : Driver state = HAL_I3C_STATE_TX_RX\n
App <-- I3C : HAL_OK
...
loop while (ctrl_count-- != 0)

I3C --> "I3Cx_IRQHandler"
"I3Cx_IRQHandler" -->

"I3Cx_IRQHandler" <- : I3Cx interrupt CFNF, CR 1  ... CR N
"I3Cx_IRQHandler" <- : I3Cx interrupt TXFNF, Byte 1 ... Byte N
"I3Cx_IRQHandler" <- : I3Cx interrupt RXFNF, Byte 1 ... Byte N
I3C <- "I3Cx_IRQHandler" : HAL_I3C_EV_IRQHandler()
   note over I3C : I3C_Ctrl_Multiple_Xfer_ISR()

   alt if (ctrl_count > 0)
      note over I3C : ctrl_func()
   end
   alt if  (tx_xfer_count > 0)
      note over I3C : tx_func()
   end
   alt if  (rx_xfer_count > 0)
      note over I3C : rx_func()

   end

I3C --> "I3Cx_IRQHandler"
"I3Cx_IRQHandler" -->

"I3Cx_IRQHandler" <- : I3Cx interrupt FC
I3C <- "I3Cx_IRQHandler" : HAL_I3C_EV_IRQHandler()
   note over I3C : I3C_Ctrl_Multiple_Xfer_ISR()
   alt if (ctrl_count == 0)
      note over I3C : Disable_IRQ()
      note over App : Driver state = HAL_I3C_STATE_IDLE
      App <- I3C : HAL_I3C_CTRL_TransferCpltCallback()
      else if (ctrl_count != 0)
      note over I3C : Initiate a Start condition
   end
end
I3C --> "I3Cx_IRQHandler"
"I3Cx_IRQHandler" -->
@enduml

Called functions:

Process Controller CCC/Private Transfer DMA

@startuml
participant App as "User controller application"
participant "<font color=green><b>HAL I3C</b></font>" as I3C
participant App
participant I3C
participant "I3Cx_IRQHandler"
participant "HAL DMA driver"
participant "DMAx_IRQHandler"

==Process : Controller CCC or private multiple transfer DMA\n==
note over App : Driver state must be HAL_I3C_STATE_IDLE\n
App -> I3C : HAL_I3C_CTRL_Transfer_DMA(built CCC ctx or built private ctx)
I3C-> "HAL DMA driver" : HAL_DMA_Start_IT(dma_cr)
"HAL DMA driver" --> I3C : HAL_OK
I3C-> "HAL DMA driver" : HAL_DMA_Start_IT(dma_tx)
"HAL DMA driver" --> I3C : HAL_OK
I3C-> "HAL DMA driver" : HAL_DMA_Start_IT(dma_rx)
"HAL DMA driver" --> I3C : HAL_OK
note over App : Driver state = HAL_I3C_STATE_TX_RX\n
App <-- I3C : HAL_OK
...
"DMAx_IRQHandler" <- : DMAx complete interrupt
"DMAx_IRQHandler" -> "HAL DMA driver" : HAL_DMA_IRQHandler()
"HAL DMA driver" -> I3C : XferCpltCallback()
"HAL DMA driver" <-- I3C
"DMAx_IRQHandler" <-- "HAL DMA driver"
"DMAx_IRQHandler" -->

"I3Cx_IRQHandler" <- : I3Cx interrupt FC
"I3Cx_IRQHandler" -> I3C : HAL_I3C_EV_IRQHandler()
note over App : Driver state = HAL_I3C_STATE_INIT\n
I3C-> App : HAL_I3C_CTRL_TransferCpltCallback()
I3C<-- App
"I3Cx_IRQHandler" <-- I3C
"I3Cx_IRQHandler" -->
@enduml

Called functions:

Controller Control-Role Switch to Target

@startuml
participant App as "User application"
participant "<font color=green><b>HAL I3C</b></font>" as I3C
==Process : Controller control-role switch to target (IT)\n==

App -> I3C : HAL_I3C_Init()
App <-- I3C : HAL_OK

App -> I3C : HAL_I3C_CTRL_SetConfig()
App <-- I3C : HAL_OK

App -> I3C : HAL_I3C_CTRL_ActivateNotification(HAL_I3C_CTRL_NOTIFICATION_CR)
App <-- I3C : HAL_OK
note over App : Activate controller-role request event

"I3Cx_IRQHandler" <- : I3Cx interrupt CRF
"I3Cx_IRQHandler" -> I3C : HAL_I3C_EV_IRQHandler

I3C <- I3C: Control role request process

App <- I3C : HAL_I3C_NotifyCallback()

App -> I3C : HAL_I3C_GetCCCInfo()
App <-- I3C : HAL_OK

note over App : Receive GETACCCR

App -> I3C : HAL_I3C_CTRL_BuildTransferCtxCCC()
App <-- I3C : HAL_OK

App -> I3C : HAL_I3C_CTRL_Transfer()
App <-- I3C : HAL_OK

note over App : Switch to target

App -> I3C : HAL_I3C_TGT_SetConfig()
note over App : Driver state = HAL_I3C_STATE_INIT\n
App <-- I3C : HAL_OK
@enduml

Called functions:

Controller Hot-Join

@startuml
participant App as "User application"
participant "<font color=green><b>HAL I3C</b></font>" as I3C
==Process : Controller hot join (IT)\n==

App -> I3C : HAL_I3C_Init()
App <-- I3C : HAL_OK

App -> I3C : HAL_I3C_CTRL_SetConfig()
App <-- I3C : HAL_OK

App -> I3C : HAL_I3C_CTRL_ActivateNotification(HAL_I3C_CTRL_NOTIFICATION_HJ)
App <-- I3C : HAL_OK
note over App : Activate controller-role request event  
...
"I3Cx_IRQHandler" <- : I3Cx interrupt HJF
"I3Cx_IRQHandler" -> I3C : HAL_I3C_EV_IRQHandler()

App <- I3C : HAL_I3C_NotifyCallback()

note over App : Next step, see "Process controller Dynamic Address Assignement" (HAL_I3C_CTRL_DynAddrAssign_IT)\n
App <-- I3C : HAL_OK
@enduml

Called functions:

Target Process When Controller Assign Dynamic Address

@startuml
participant App as "User application"
participant "<font color=green><b>HAL I3C</b></font>" as I3C
==Process : Target control-role switch to controller (IT)\n==

note over App : Driver state must be HAL_I3C_STATE_IDLE\n

App -> I3C : HAL_I3C_TGT_ActivateNotification(HAL_I3C_TGT_NOTIFICATION_DAU)
App <-- I3C : HAL_OK
...
"I3Cx_IRQHandler" <- : I3Cx interrupt DAUPD
"I3Cx_IRQHandler" -> I3C : HAL_I3C_EV_IRQHandler()

App <- I3C : HAL_I3C_NotifyCallback(HAL_I3C_TGT_NOTIFICATION_DAU)

App -> I3C : HAL_I3C_GetCCCInfo(HAL_I3C_TGT_NOTIFICATION_DAU, &dynamic_address)
App <-- I3C : HAL_OK
@enduml

Called functions:

Target Control-Role Switch to Controller

@startuml
participant App as "User application"
participant "<font color=green><b>HAL I3C</b></font>" as I3C
==Process : Target control-role switch to controller (IT)\n==

note over App : Driver state must be HAL_I3C_STATE_IDLE\n

App -> I3C : HAL_I3C_TGT_ControlRoleReq_IT()
App <-- I3C : HAL_OK

"I3Cx_IRQHandler" <- : I3Cx interrupt CRUPDF
"I3Cx_IRQHandler" -> I3C : HAL_I3C_EV_IRQHandler()

I3C <- I3C: Control role request process

App <- I3C : HAL_I3C_NotifyCallback()

note over App : Switch to controller

App -> I3C : HAL_I3C_CTRL_SetConfig()
note over App : Driver state = HAL_I3C_STATE_INIT\n
App <-- I3C : HAL_OK
@enduml

Called functions:

Target Hot Join

@startuml
participant App as "User application"
participant "<font color=green><b>HAL I3C</b></font>" as I3C
==Process : Target Hot join (IT)\n==

note over App : Driver state must be HAL_I3C_STATE_IDLE\n

App -> I3C : HAL_I3C_TGT_HotJoinReq_IT()
note over App : Driver state = HAL_I3C_STATE_TGT_REQ\n
App <-- I3C : HAL_OK

"I3Cx_IRQHandler" <- : I3Cx interrupt DAUPDF
"I3Cx_IRQHandler" -> I3C : HAL_I3C_EV_IRQHandler()
note over App : Driver state = HAL_I3C_STATE_INIT\n
App <- I3C : HAL_I3C_TGT_HotJoinCallback(dynamic_address)
@enduml

Called functions:

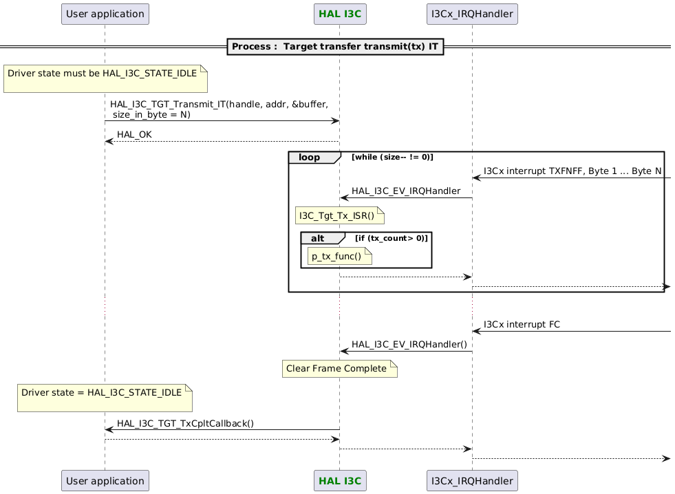
Process Target Tx IT

@startuml
==Process :  Target transfer transmit(tx) IT==
participant App as "User application"
participant "<font color=green><b>HAL I3C</b></font>" as I3C
note over App : Driver state must be HAL_I3C_STATE_IDLE\n

App -> I3C : HAL_I3C_TGT_Transmit_IT(handle, addr, &buffer,\n size_in_byte = N)
App <-- I3C : HAL_OK

loop while (size-- != 0)
   "I3Cx_IRQHandler" <- : I3Cx interrupt TXFNFF, Byte 1 ... Byte N 
   I3C <- "I3Cx_IRQHandler" : HAL_I3C_EV_IRQHandler
   note over I3C : I3C_Tgt_Tx_ISR()
   alt if (tx_count> 0)
      note over I3C : p_tx_func()
   end
   I3C --> "I3Cx_IRQHandler"
   "I3Cx_IRQHandler" -->
end
...
"I3Cx_IRQHandler" <- : I3Cx interrupt FC 
"I3Cx_IRQHandler" -> I3C : HAL_I3C_EV_IRQHandler()
note over I3C : Clear Frame Complete
note over App : Driver state = HAL_I3C_STATE_IDLE\n
App <- I3C : HAL_I3C_TGT_TxCpltCallback()
App --> I3C
"I3Cx_IRQHandler" <-- I3C
"I3Cx_IRQHandler" -->
@enduml

Called functions:

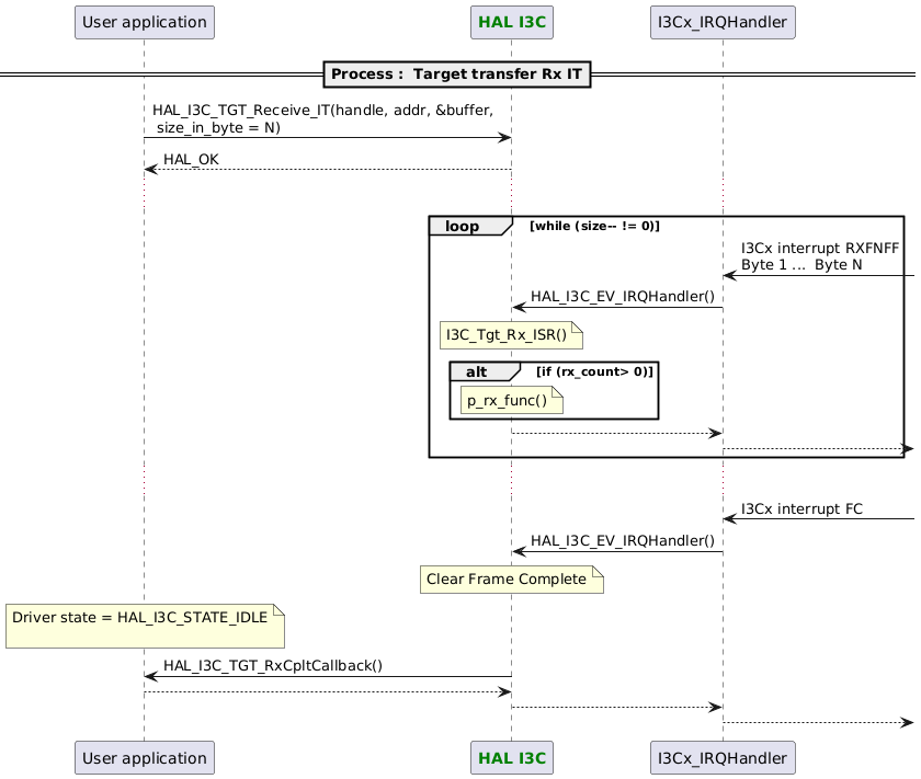
Target Transfer Receive Rx IT

@startuml
participant App as "User application"
participant "<font color=green><b>HAL I3C</b></font>" as I3C

==Process :  Target transfer Rx IT==

App -> I3C : HAL_I3C_TGT_Receive_IT(handle, addr, &buffer,\n size_in_byte = N)
App <-- I3C : HAL_OK
...
loop while (size-- != 0)
   "I3Cx_IRQHandler" <- : I3Cx interrupt RXFNFF\nByte 1 ...  Byte N
   I3C <- "I3Cx_IRQHandler" : HAL_I3C_EV_IRQHandler()
   note over I3C : I3C_Tgt_Rx_ISR()
   alt if (rx_count> 0)
      note over I3C : p_rx_func()
   end
   I3C --> "I3Cx_IRQHandler"
   "I3Cx_IRQHandler" -->
end
...
"I3Cx_IRQHandler" <- : I3Cx interrupt FC 
"I3Cx_IRQHandler" -> I3C : HAL_I3C_EV_IRQHandler()
note over I3C : Clear Frame Complete
note over App : Driver state = HAL_I3C_STATE_IDLE\n
App <- I3C : HAL_I3C_TGT_RxCpltCallback()
App --> I3C
"I3Cx_IRQHandler" <-- I3C
"I3Cx_IRQHandler" -->
@enduml

Called functions:

Abort Process IT

@startuml
participant App as "User application"
participant "<font color=green><b>HAL I3C</b></font>" as I3C
==Process abort : Controller/Target asynchrone process (IT/DMA)\n==

App -> I3C : HAL_I3C_CTRL/TGT_ANY_PROCESS_IT/DMA
App <-- I3C : HAL_OK
...
App -> I3C : HAL_I3C_Abort_IT
App <-- I3C : HAL_OK
...
"I3Cx_IRQHandler" <- : I3Cx interrupt Underflow/Overflow
"I3Cx_IRQHandler" -> I3C : HAL_I3C_EV_IRQHandler()
"I3Cx_IRQHandler" <-- I3C
"I3Cx_IRQHandler" -> I3C : HAL_I3C_ERR_IRQHandler()
note over App : Driver state = HAL_I3C_STATE_INIT\n
App <- I3C : HAL_I3C_AbortCpltCallback()
App --> I3C
"I3Cx_IRQHandler" <-- I3C
"I3Cx_IRQHandler" -->
@enduml

Called functions:

Abort Process DMA

@startuml
participant App as "User application"
participant "<font color=green><b>HAL I3C</b></font>" as I3C
==Process abort : Controller Transmit asynchrone (DMA)\n==

App -> I3C : HAL_I3C_CTRL_Transfer_DMA()
App <-- I3C : HAL_OK
...
App -> I3C : HAL_I3C_Abort_IT()

I3C -> "HAL DMA driver" : HAL_DMA_Abort_IT()
I3C <-- "HAL DMA driver" : HAL_OK

App <-- I3C : HAL_OK
...
"DMAx_IRQHandler" <- : DMAx interrupt
I3C <- "DMAx_IRQHandler" : I3C_DMAAbort()
I3C --> "DMAx_IRQHandler"
"DMAx_IRQHandler" -->

...
"I3Cx_IRQHandler" <- : I3Cx interrupt FC
"I3Cx_IRQHandler" -> I3C : HAL_I3C_EV_IRQHandler()
note over App : Driver state = HAL_I3C_STATE_INIT\n
App <- I3C : HAL_I3C_AbortCpltCallback()
App --> I3C
"I3Cx_IRQHandler" <-- I3C
"I3Cx_IRQHandler" -->
@enduml

Called functions:

Recoverable Blocking Error

@startuml
participant App as "User application"
participant "<font color=green><b>HAL I3C</b></font>" as I3C
==Process recoverable blocking error : Controller Transmit (IT or DMA)\n ==

App -> I3C : HAL_I3C_CTRL_Transfer_IT/DMA
App <-- I3C : HAL_OK
...
I3C <- :  I3Cx or DMAx recoverable error interrupt
App <-[#Orange] I3C :\
<color #Orange> HAL_I3C_ErrorCallback(&hi3c) </color>

alt#grey #lightgrey If USE_HAL_I3C_GET_LAST_ERRORS == 1
App->I3C : HAL_I3C_GetLastErrorCodes()
App <-- I3C : \
(HAL_I3C_ERROR_XXX | HAL_I3C_ERROR_YYY)
end

App [#Orange]--> I3C
I3C -->
@enduml

Called functions:

Acquire/Release

@startuml
participant "User 1"
participant "User 2"
participant "<font color=green><b>HAL I3C</b></font>" as I3C
participant "HAL OS wrapper"

"User 1"-[#green]>I3C : <color #green>HAL_I3C_AcquireBus()</color>
I3C-[#green]>"HAL OS wrapper" :<color #green>HAL_OS_SemaphoreTake()</color>
I3C <-[#green]- "HAL OS wrapper"
"User 1" <-[#green]- I3C : <color #green>HAL_OK</color>

note over I3C : Bus acquired by user 1. Any Process can be executed.\nFor instance : Controller Transmit Polling

"User 2"-[#red]>I3C : <color #red>HAL_I3C_AcquireBus()</color>
I3C-[#red]>"HAL OS wrapper" :<color #red>HAL_OS_SemaphoreTake()</color>

"User 1"-[#green]>I3C : <color #green>HAL_I3C_ReleaseBus()</color>
"User 1" <-[#green]- I3C : <color #green>HAL_OK</color>

I3C <-[#red]- "HAL OS wrapper"
"User 2" <-[#red]- I3C : <color #red>HAL_OK</color>

note over I3C : Bus acquired by user 2. Any Process can be executed.\nFor instance : Controller Transmit Polling
@enduml

Called functions: